Plechová střecha bez hromosvodu, panely
-
- Příspěvky: 55
- Registrován: úte čer 07, 2022 2:41 pm
- Reputace: 4
- Lokalita: okolí Brna
Plechová střecha bez hromosvodu, panely
Zdravím,
Objednal jsem BEL, bojler, spirály... prostě vše vč. konstrukce.
Ohledně zemnění si toho čtu dost a přijde mi, že tím míň toho vím.
Na domě není hromosvod, budu pokládat 8 panelů na plechovou střechu na garáž hned u domu. Jak řešit zemnění panelů? Blesky u nás nejsou a nepráskají ani nikde do okolí, ovšem "vyjímka potvrzuje pravidlo".
Časem se bude dělat hromosvod na dům (orientačně letos na podzim), předpokládám že zároveň s ním se pořeší i hromosvod na garáži, ovšem vůbec nevím co teď.
Zatím jsem dospěl k názoru že připojím panely, povedou cca 6m kabelem do kotelny do BELu, z BELu do nějakého měniče+ baterek a z nich se bude živit mrazák, rychlovarka atp.
Tzn. Panely - kabely (+ i - v samostatném krku), hned na vstupu jako první zapojit DC pojistky, poté odpojovač, a přepěťovou ochranu T1+T2 kterou svedu 16 CYA6 kabelem do HOP? Napětí stringu bude cca 250VDC za provozu, bez zátěže okolo 350VDC
Další varianta je dát T1 na půdu a o 2m dál před BEL T2.
Časem když se dodělá hromosvod (za předpokladu že panely budou dál jak v přeskokové vzdálenosti od hromosvodu), bude potřeba nějaká úprava tohoto "systému"?
Do doby než bude hromosvod, nebo ikdyž bude, jak řešit indukované napětí ať mě to nepokope když tam polezu? Příp. pokud by nějaký panel prasknul a dostala se do něj voda?
Dát radši i AC přepěťovku ať s sebou bouřka vezme kdyžtak "jen" panely a měnič ?
Děkuji moc.
Ještě moc nevím kam všude je možné uzemnit přepěťovku/y, kdyby se někomu chtělo odepsat i na toto, budu rád..
Objednal jsem BEL, bojler, spirály... prostě vše vč. konstrukce.
Ohledně zemnění si toho čtu dost a přijde mi, že tím míň toho vím.
Na domě není hromosvod, budu pokládat 8 panelů na plechovou střechu na garáž hned u domu. Jak řešit zemnění panelů? Blesky u nás nejsou a nepráskají ani nikde do okolí, ovšem "vyjímka potvrzuje pravidlo".
Časem se bude dělat hromosvod na dům (orientačně letos na podzim), předpokládám že zároveň s ním se pořeší i hromosvod na garáži, ovšem vůbec nevím co teď.
Zatím jsem dospěl k názoru že připojím panely, povedou cca 6m kabelem do kotelny do BELu, z BELu do nějakého měniče+ baterek a z nich se bude živit mrazák, rychlovarka atp.
Tzn. Panely - kabely (+ i - v samostatném krku), hned na vstupu jako první zapojit DC pojistky, poté odpojovač, a přepěťovou ochranu T1+T2 kterou svedu 16 CYA6 kabelem do HOP? Napětí stringu bude cca 250VDC za provozu, bez zátěže okolo 350VDC
Další varianta je dát T1 na půdu a o 2m dál před BEL T2.
Časem když se dodělá hromosvod (za předpokladu že panely budou dál jak v přeskokové vzdálenosti od hromosvodu), bude potřeba nějaká úprava tohoto "systému"?
Do doby než bude hromosvod, nebo ikdyž bude, jak řešit indukované napětí ať mě to nepokope když tam polezu? Příp. pokud by nějaký panel prasknul a dostala se do něj voda?
Dát radši i AC přepěťovku ať s sebou bouřka vezme kdyžtak "jen" panely a měnič ?
Děkuji moc.
Ještě moc nevím kam všude je možné uzemnit přepěťovku/y, kdyby se někomu chtělo odepsat i na toto, budu rád..
Tabulka LiFePO4 nkon.nl
// Aktualizovano 18.4.2024
MUST 5kW/48v PV1800 VHM
6,4kWh LiFePO4
3,4kWp 3s3p
// Aktualizovano 18.4.2024
MUST 5kW/48v PV1800 VHM
6,4kWh LiFePO4
3,4kWp 3s3p
-
- Příspěvky: 290
- Registrován: ned led 25, 2015 12:28 pm
- Reputace: 22
Re: Plechová střecha bez hromosvodu, panely
tak pokud máš plechovou střechu tak určitě nedosáhneš na to oddálení o kterém mluvíš.
Plechová střecha lze pouze spojit a udělat z ní vodič, což stejně neuděláš, protože ty spoje nejsou dokonalé a všude to v nich bude při průchodu "blesku" jiskřit. Pokud ano, bude to dokonalé, ale na dřevěném krovu, tak je to zase o
Pokud by jsi chtěl něco oddělit tak jedině HVI vodičem. Počítej na svod cca 25tis. Kdo si dá hromosvod na plechovou střechu, což se bohužel děje i u odborných firem tak jí máš při první události jako děravou jako cedník. Ano, prskne to, a žhavé uhlíky to propálí. Téma je hodně složité, já když vidím na plechové střeše hromosvod utíkám pryč...... to jsi asi nechtěl slyšet, že?
Plechová střecha lze pouze spojit a udělat z ní vodič, což stejně neuděláš, protože ty spoje nejsou dokonalé a všude to v nich bude při průchodu "blesku" jiskřit. Pokud ano, bude to dokonalé, ale na dřevěném krovu, tak je to zase o

Pokud by jsi chtěl něco oddělit tak jedině HVI vodičem. Počítej na svod cca 25tis. Kdo si dá hromosvod na plechovou střechu, což se bohužel děje i u odborných firem tak jí máš při první události jako děravou jako cedník. Ano, prskne to, a žhavé uhlíky to propálí. Téma je hodně složité, já když vidím na plechové střeše hromosvod utíkám pryč...... to jsi asi nechtěl slyšet, že?

RT E2A, Certifikace ČFA, FVE experiment od roku 2015, zpracování projektové dokumentace Victron.
ostrov - Victron 3x Multiplus II 48/5000, Longi 16x455Wp, CERBO GX, GX Touch 50, Pylontech 5x US3000C...
ostrov - Victron 3x Multiplus II 48/5000, Longi 16x455Wp, CERBO GX, GX Touch 50, Pylontech 5x US3000C...
-
- Příspěvky: 55
- Registrován: úte čer 07, 2022 2:41 pm
- Reputace: 4
- Lokalita: okolí Brna
Re: Plechová střecha bez hromosvodu, panely
To je pravda. Nevím proč mě to u psaní napadlo, když jsem to tu na fóru četl tak 3x minimálně.
Řešit tedy panely tak, že ze střechy povede pouze + a - DC a zbytek v baráku? Přepěťovky, jističe a panely jako takové nezemnit? On to bude ostrov, možná by se tam uživil i PC za měničem.
Další varianta je, odpojit panely když bude bouřka, dá se toto považovat jako nějaká “výhoda”?
Buď manuálně, nebo automaticky např. Na arduinu
Řešit tedy panely tak, že ze střechy povede pouze + a - DC a zbytek v baráku? Přepěťovky, jističe a panely jako takové nezemnit? On to bude ostrov, možná by se tam uživil i PC za měničem.
Další varianta je, odpojit panely když bude bouřka, dá se toto považovat jako nějaká “výhoda”?
Buď manuálně, nebo automaticky např. Na arduinu
Tabulka LiFePO4 nkon.nl
// Aktualizovano 18.4.2024
MUST 5kW/48v PV1800 VHM
6,4kWh LiFePO4
3,4kWp 3s3p
// Aktualizovano 18.4.2024
MUST 5kW/48v PV1800 VHM
6,4kWh LiFePO4
3,4kWp 3s3p
-
- Příspěvky: 55
- Registrován: úte čer 07, 2022 2:41 pm
- Reputace: 4
- Lokalita: okolí Brna
Re: Plechová střecha bez hromosvodu, panely
Případně mě napadlo to tedy nezemnit (panely to schytají tak či tak), spíš se bránit tomu ať mi neshoří spotřebiče za měničem
Ještě mě napadlo to zemnění z přepěťovky zakopat na zahradu (vytvořit sólo uzemnění jen pro tuto ostrovní FVE + případně časem další string) ať to nejde vůbec do baráku. Samozřejmně bych musel dosáhnout co nejnižšího odporu, ale s tím tak nějak počítám.
Ještě mě napadlo to zemnění z přepěťovky zakopat na zahradu (vytvořit sólo uzemnění jen pro tuto ostrovní FVE + případně časem další string) ať to nejde vůbec do baráku. Samozřejmně bych musel dosáhnout co nejnižšího odporu, ale s tím tak nějak počítám.
Tabulka LiFePO4 nkon.nl
// Aktualizovano 18.4.2024
MUST 5kW/48v PV1800 VHM
6,4kWh LiFePO4
3,4kWp 3s3p
// Aktualizovano 18.4.2024
MUST 5kW/48v PV1800 VHM
6,4kWh LiFePO4
3,4kWp 3s3p
-
- Příspěvky: 290
- Registrován: ned led 25, 2015 12:28 pm
- Reputace: 22
Re: Plechová střecha bez hromosvodu, panely
tomu se přesně říká "výpočet rizika" 
takže se rozhodneš co v případě nějaké události jsi schopen obětovat. U odpojovačů v blízkosti panelů přepěťovky nedávají smysl, tedy pokud nejsi schopen tam dostat drát z uzemnění.... tuhle část prostě obětuješ a před měnič si dáš přepěťovku a za ním nad 10m taky

takže se rozhodneš co v případě nějaké události jsi schopen obětovat. U odpojovačů v blízkosti panelů přepěťovky nedávají smysl, tedy pokud nejsi schopen tam dostat drát z uzemnění.... tuhle část prostě obětuješ a před měnič si dáš přepěťovku a za ním nad 10m taky

RT E2A, Certifikace ČFA, FVE experiment od roku 2015, zpracování projektové dokumentace Victron.
ostrov - Victron 3x Multiplus II 48/5000, Longi 16x455Wp, CERBO GX, GX Touch 50, Pylontech 5x US3000C...
ostrov - Victron 3x Multiplus II 48/5000, Longi 16x455Wp, CERBO GX, GX Touch 50, Pylontech 5x US3000C...
-
- Příspěvky: 948
- Registrován: pon lis 08, 2021 9:10 pm
- Reputace: 95
- Lokalita: Posázaví
- Systémové napětí: 48V
- Chci prodávat energii: NE
- Chci/Mám dotaci: NE
- Bydliště: Posázaví
Re: Plechová střecha bez hromosvodu, panely
@sitra
Na půdě mám jističe od 9S panelů. Sice nemám plechovou střechu a panely jsou ve vzdálenosti >S, ale řeším, zda/jak udělat přepěťovku a uzemnění konstrukce panelů? K MET a měniči to mám kolem celého domu cca 25m - je to přesně na druhé straně domu. Kabel 16mm bych měl, ale je to přesně jak píšeš - o míře rizika. A taky, zda taková 20m dlouhá anténa vedená po fasádě pod střechou to riziko spíš nezvyšuje.
Na půdě mám jističe od 9S panelů. Sice nemám plechovou střechu a panely jsou ve vzdálenosti >S, ale řeším, zda/jak udělat přepěťovku a uzemnění konstrukce panelů? K MET a měniči to mám kolem celého domu cca 25m - je to přesně na druhé straně domu. Kabel 16mm bych měl, ale je to přesně jak píšeš - o míře rizika. A taky, zda taková 20m dlouhá anténa vedená po fasádě pod střechou to riziko spíš nezvyšuje.
-
- Příspěvky: 290
- Registrován: ned led 25, 2015 12:28 pm
- Reputace: 22
Re: Plechová střecha bez hromosvodu, panely
dívej na obrázek. Dovolil jsem si použít google.soami píše:@sitra
Na půdě mám jističe od 9S panelů. Sice nemám plechovou střechu a panely jsou ve vzdálenosti >S, ale řeším, zda/jak udělat přepěťovku a uzemnění konstrukce panelů? K MET a měniči to mám kolem celého domu cca 25m - je to přesně na druhé straně domu. Kabel 16mm bych měl, ale je to přesně jak píšeš - o míře rizika. A taky, zda taková 20m dlouhá anténa vedená po fasádě pod střechou to riziko spíš nezvyšuje.
Panely pospojíš a tahneš drátem 16mm2 nebo ekv. 50mm2 na MET, dalším drátem nebo ekv. 50mm2 táhneš na MET z přepěťovky.
Je to to samé jako když máš přepěťovku v rozvaděči a pod ním MET svorkovnici (rozuměj ekvipotenciální spoj). Do domu ti jde 4x 10mm2 přívod. Svorkovnici PE v rozvaděči připojíš drátem z té MET svorkovnice pod rozvaděčem. No, a další drát jde z přepěťovky taky na MET. Takže všímavějšího napadne, proč tam jsou dva dráty a jeden jde přímo ze svorkovnice PE a druhý z pod přepěťovky

RT E2A, Certifikace ČFA, FVE experiment od roku 2015, zpracování projektové dokumentace Victron.
ostrov - Victron 3x Multiplus II 48/5000, Longi 16x455Wp, CERBO GX, GX Touch 50, Pylontech 5x US3000C...
ostrov - Victron 3x Multiplus II 48/5000, Longi 16x455Wp, CERBO GX, GX Touch 50, Pylontech 5x US3000C...
-
- Příspěvky: 290
- Registrován: ned led 25, 2015 12:28 pm
- Reputace: 22
Re: Plechová střecha bez hromosvodu, panely
viz zde pro představu 

- Přílohy
-
- saltek (1).png (21.79 KiB) Zobrazeno 3395 x
RT E2A, Certifikace ČFA, FVE experiment od roku 2015, zpracování projektové dokumentace Victron.
ostrov - Victron 3x Multiplus II 48/5000, Longi 16x455Wp, CERBO GX, GX Touch 50, Pylontech 5x US3000C...
ostrov - Victron 3x Multiplus II 48/5000, Longi 16x455Wp, CERBO GX, GX Touch 50, Pylontech 5x US3000C...
-
- Příspěvky: 948
- Registrován: pon lis 08, 2021 9:10 pm
- Reputace: 95
- Lokalita: Posázaví
- Systémové napětí: 48V
- Chci prodávat energii: NE
- Chci/Mám dotaci: NE
- Bydliště: Posázaví
Re: Plechová střecha bez hromosvodu, panely
Díky. Já vím, jak se zapojuje přepěťová ochrana. Jedna DC SPD je hned pod střechou, druhá před měničem a AC v rozvaděči - všechny T2. Dotaz byl, zda u té pod střechou nezvýším nějaké riziko, když ten CYA16 potáhnu 20m souběžně s kabely panelů.
-
- Příspěvky: 55
- Registrován: úte čer 07, 2022 2:41 pm
- Reputace: 4
- Lokalita: okolí Brna
Re: Plechová střecha bez hromosvodu, panely
Za měničem více jak 10m nejspíš nebude.. tzn. T1+T2 hned před měnič, AC přepěťovka za měnič, oboje stáhnout samostatným CYA6 do HOP?sitra píše:U odpojovačů v blízkosti panelů přepěťovky nedávají smysl, tedy pokud nejsi schopen tam dostat drát z uzemnění.... tuhle část prostě obětuješ a před měnič si dáš přepěťovku a za ním nad 10m taky
Co s indukovaným napětím na panelech pokud bude potřeba servis a dotknout se jich/střechy?
Tabulka LiFePO4 nkon.nl
// Aktualizovano 18.4.2024
MUST 5kW/48v PV1800 VHM
6,4kWh LiFePO4
3,4kWp 3s3p
// Aktualizovano 18.4.2024
MUST 5kW/48v PV1800 VHM
6,4kWh LiFePO4
3,4kWp 3s3p
-
- Moderátor
- Příspěvky: 6201
- Registrován: pon srp 16, 2021 9:31 pm
- Reputace: 837
- Lokalita: blízko Brna
- Systémové napětí: 24V
- Výkon panelů [Wp]: 13+ kWp
- Kapacita baterie [kWh]: 40+15
- Chci prodávat energii: NE
- Chci/Mám dotaci: NE
- Bydliště: blízko Brna
Re: Plechová střecha bez hromosvodu, panely
Není něco pro to podobné, jak na trakčním vedení? Než se na něm začne pracovat, tak se šlusne na zem? Tj. před servisem spojit se zemí a střechou a po ukončení prací zase rozpojit?
13,38 kWp: 9850 Wp Jih, 2040 Wp Východ, 1490 Wp Západ
Regulátory Epever a Victron
Phoenix 5 kVA + MP 24/5000 (můj byt + wifi/kamery/atd. + máti byt)
MP2 24/5000 vytěžování do akumulačních kamen
Epever 3kW vytěžování do bojlerů + žebříky
1 kW "nabíječka" 24 V
40 680 Wh staré olovo 15 258 Wh Li-Ion
záloha čerpadla ve sklepě MP12/3000/120-16 + 100Ah 12V monbat
Modře píši jako moderátor, černě jako člen.
Regulátory Epever a Victron
Phoenix 5 kVA + MP 24/5000 (můj byt + wifi/kamery/atd. + máti byt)
MP2 24/5000 vytěžování do akumulačních kamen
Epever 3kW vytěžování do bojlerů + žebříky
1 kW "nabíječka" 24 V
40 680 Wh staré olovo 15 258 Wh Li-Ion
záloha čerpadla ve sklepě MP12/3000/120-16 + 100Ah 12V monbat
Modře píši jako moderátor, černě jako člen.
-
- Příspěvky: 55
- Registrován: úte čer 07, 2022 2:41 pm
- Reputace: 4
- Lokalita: okolí Brna
Re: Plechová střecha bez hromosvodu, panely
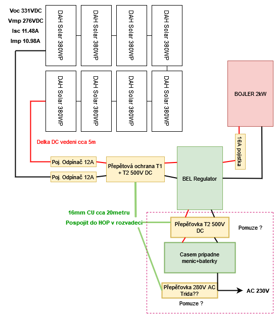
Nakreslil jsem si tento diagram, oblast v prerusovane care brat teoreticky, kdyby se casem dodelala.
Je to v me situaci "nejlepsi" reseni? Tzn. Strechu neuzemnovat a pouze tyto ochrany? Dekuji
Hlavni je ted pro me bojler a BEL.
Je to v me situaci "nejlepsi" reseni? Tzn. Strechu neuzemnovat a pouze tyto ochrany? Dekuji

Hlavni je ted pro me bojler a BEL.
Tabulka LiFePO4 nkon.nl
// Aktualizovano 18.4.2024
MUST 5kW/48v PV1800 VHM
6,4kWh LiFePO4
3,4kWp 3s3p
// Aktualizovano 18.4.2024
MUST 5kW/48v PV1800 VHM
6,4kWh LiFePO4
3,4kWp 3s3p
-
- Příspěvky: 2499
- Registrován: pát srp 31, 2012 9:20 pm
- Reputace: 268
- Lokalita: Praha
- Systémové napětí: 48V
- Chci prodávat energii: NE
- Chci/Mám dotaci: NE
Re: Plechová střecha bez hromosvodu, panely
Mám taky plechovou střechu bez bleskosvodu a vyřešil jsem to tak, že jsou 16mm2 mědí přizemněné jenom panely a to normálně na PE v DS rozvaděči. Vyčetl jsem to tady v historické diskuzi a jak to tak bývá, 10 odborníků = 10 názorů.
Realita je taková, že pokud dostaneš přímý zásah je všechno v pr***** a nepomůže nic. Bleskosvod jenom zajistí, aby jsi nevyhořel, případně, aby se neroztavili kabely ve zdech. Za 50 let jsem viděl dva domy po zásahu, ten druhý předloni a i přes všechny stupně ochran v baráku přežil jen bojler. Navíc to oddělalo část elektroniky i v domech v okruhu 150m.
Svodič ochrání proti statickému přepětí nebo přepětí po blesku, který udeřil daleko od domu, ale ty gigawaty energie nezastaví nic.
Realita je taková, že pokud dostaneš přímý zásah je všechno v pr***** a nepomůže nic. Bleskosvod jenom zajistí, aby jsi nevyhořel, případně, aby se neroztavili kabely ve zdech. Za 50 let jsem viděl dva domy po zásahu, ten druhý předloni a i přes všechny stupně ochran v baráku přežil jen bojler. Navíc to oddělalo část elektroniky i v domech v okruhu 150m.
Svodič ochrání proti statickému přepětí nebo přepětí po blesku, který udeřil daleko od domu, ale ty gigawaty energie nezastaví nic.
10kWp JJZ, 3x SmartSolar 150/85, 3xVictron MP II 5kVA v paralelním režimu, Smartshunt, Cerbo GX, 16x400Ah LiFePO4 s JK BMS B2A24S20P + JK BMS Invertor
-
- Příspěvky: 290
- Registrován: ned led 25, 2015 12:28 pm
- Reputace: 22
Re: Plechová střecha bez hromosvodu, panely
no, zajímalo by mě jak ty stupně byly provedené. Protože tomu moc lidí nerozumí. Možná by chtělo zmínit, jak se zachovala pojištovna. A to že někdo něco neviděl 50 let silně připomíná hospodské plky.
Každopádně vést CYA vodič z přepěťové ochrany ve společné trase je nevhodné.
Každopádně vést CYA vodič z přepěťové ochrany ve společné trase je nevhodné.
RT E2A, Certifikace ČFA, FVE experiment od roku 2015, zpracování projektové dokumentace Victron.
ostrov - Victron 3x Multiplus II 48/5000, Longi 16x455Wp, CERBO GX, GX Touch 50, Pylontech 5x US3000C...
ostrov - Victron 3x Multiplus II 48/5000, Longi 16x455Wp, CERBO GX, GX Touch 50, Pylontech 5x US3000C...
-
- Příspěvky: 55
- Registrován: úte čer 07, 2022 2:41 pm
- Reputace: 4
- Lokalita: okolí Brna
Re: Plechová střecha bez hromosvodu, panely
CYA 16mmCU z přepěťovky chci táhnout samostatně po půdě do hl. rozvodnice a HOP. S DC ani AC stranou moc v kontaktu nebude. Nejspíše bych udělal "vstupní rozvaděč" kde by byla pouze přepěťovka a odpínače a kus od ní rozvaděč na 16A AC jistič + měřič.sitra píše:Každopádně vést CYA vodič z přepěťové ochrany ve společné trase je nevhodné.
Chci se ještě zeptat, dává to schéma smysl? Nemám před odpínače předřadit FVE vypínač? Mnohdy mi přijde že to co prezentují jako odpínač je vlastně odpojovač. Pokud Vás můžu poprosit, máte někde názvy částí do skříně, které by zde fungovaly?
Další otázka je, zda koupit kombi přepěťovku T1+T2, nebo samostatně "T1 levnou" a za ni zařadit T2 např. Citel 500V
Tabulka LiFePO4 nkon.nl
// Aktualizovano 18.4.2024
MUST 5kW/48v PV1800 VHM
6,4kWh LiFePO4
3,4kWp 3s3p
// Aktualizovano 18.4.2024
MUST 5kW/48v PV1800 VHM
6,4kWh LiFePO4
3,4kWp 3s3p
-
- Příspěvky: 2499
- Registrován: pát srp 31, 2012 9:20 pm
- Reputace: 268
- Lokalita: Praha
- Systémové napětí: 48V
- Chci prodávat energii: NE
- Chci/Mám dotaci: NE
Re: Plechová střecha bez hromosvodu, panely
Dotyčný má vše komplet na klíč, takže předpokládám, že to dělala povolaná osoba a schválil revizák. Pojišťovna se zachová vždy stejně, navíc na škody přepětím jsou limity. Pokud chcete zaplatit vše, bude splátka brutální.sitra píše:no, zajímalo by mě jak ty stupně byly provedené. Protože tomu moc lidí nerozumí. Možná by chtělo zmínit, jak se zachovala pojištovna. A to že někdo něco neviděl 50 let silně připomíná hospodské plky.
Každopádně vést CYA vodič z přepěťové ochrany ve společné trase je nevhodné.
Jo hospodské plky to jsou. Ono to chce používat hlavu a nebýt jenom kafka pro instalační firmy. Jinou pravděpodobnost zásahu má barák na kopci a jinou v husté zástavbě.
Navíc, většina přepěťovek instalovaná u FVE je stejně na ozdobu. Kčemu je přepěťovka na 1000V, u systému s max 150V vstup? Na dvě věci. Prostě to všechno shoří, hotovo-dvacet.
10kWp JJZ, 3x SmartSolar 150/85, 3xVictron MP II 5kVA v paralelním režimu, Smartshunt, Cerbo GX, 16x400Ah LiFePO4 s JK BMS B2A24S20P + JK BMS Invertor
-
- Příspěvky: 430
- Registrován: ned čer 20, 2021 10:09 am
- Reputace: 47
- Lokalita: Śenkvice
- Systémové napětí: 48V
- Výkon panelů [Wp]: 16100
- Kapacita baterie [kWh]: 28
- Chci prodávat energii: NE
- Chci/Mám dotaci: NE
- Bydliště: Šenkvice - Slovensko
Re: Plechová střecha bez hromosvodu, panely
V tomto smere úplný súhlas. Dokonca aj správna prepäťovka 150V má pri blesku peak omnoho vyšší a odpáli mppt, Jedine že by to bola korektná postupka T1, T2, T3 za neúmerne veľa peňazí. Ja práve dodatočne dorábam bleskozvod a prepäťovky, pri búrkach ale aj len pri hrozbe búrky strechu odpínam (som dôchodca a väčšinou doma, tak sa to dá a mám baterky 30kwh tak to nevadí) a tá pár mm medzera vo výkonovom odpínači je nič, preskočí to aj tak a iba mi to zvedie priamy blesk do dielne. Preto idem dorobiť bleskozvod a dodávam prepäťovky T1+T2 na všetky stringy pred ten odpínač pred vstupom do dielne a odpínať pri búrke budem samozrejme naďalej, tým sa ochráni systém korektne, lebo pred odpínač sa nedostanú milióny voltov, ale len stovky. Práve v týchto dňoch som nervózny, že som sa nepustil do toho skôr, všetko je nakúpené doma a leží to tu a vonku hrozia stále búrky. Dúfam že mi do panelov tesne pred montážou nedrbne bleskeman píše:Navíc, většina přepěťovek instalovaná u FVE je stejně na ozdobu. Kčemu je přepěťovka na 1000V, u systému s max 150V vstup? Na dvě věci. Prostě to všechno shoří, hotovo-dvacet.

spolu 16,1kWp - JVV 2,2kWp sklon 45°, JJZ 4,9kWp sklon 55°, JJZ 4,4kWp sklon 24°, bifaciálna pergola 4,6 kWp 9°
Victron Easysolar 5000/48V + Epever Ipower plus 5000/48V iba na vyťažovanie TUV, ÚK, bazén + ďalší 5kW Ipower záloha a príprava na nabíjanie elektromobilu.
Victron Bluesolar MPPT 150/35, 2x Smartsolar 250/85. Lifepo4 48V/560Ah cca 28kWh -16x 320Ah LiitoKala ( reálna kapacita 283 - 294Ah) + 16x 280Ah Eve spolu na Victron Smartshunte.
Victron Easysolar 5000/48V + Epever Ipower plus 5000/48V iba na vyťažovanie TUV, ÚK, bazén + ďalší 5kW Ipower záloha a príprava na nabíjanie elektromobilu.
Victron Bluesolar MPPT 150/35, 2x Smartsolar 250/85. Lifepo4 48V/560Ah cca 28kWh -16x 320Ah LiitoKala ( reálna kapacita 283 - 294Ah) + 16x 280Ah Eve spolu na Victron Smartshunte.
-
- Příspěvky: 132
- Registrován: pát dub 29, 2022 9:35 am
- Reputace: 9
- Lokalita: Kadaň
- Systémové napětí: 48V
- Výkon panelů [Wp]: 1680
Re: Plechová střecha bez hromosvodu, panely
9x 280 Wp AmeriSolar| Axpert King I 5000-48V | 4x Sonnenschein SRP 12V 175 A RAIL
-
- Příspěvky: 254
- Registrován: ned bře 22, 2020 11:55 am
- Reputace: 6
Re: Plechová střecha bez hromosvodu, panely
Tezke tema. Napada me:
1) netahat bleskovy proud do domu. Vytahnout bojler pred dum ale asi nejde.
2) udelat hromosvod a nespojovat s panely a doufat.
3) uzemnit panely vlastnim svodem a prepetovky hned na vstupu do domu a pak po 10 m
4) rucni vypinani nic neresi. 1 cm mezera vzduchu preskoci pri 1000V.
5) Pozar z primeho zasahu je jedna vec. Indukce dalsi.
6) Ja to parkrat do roka odpojuji rozpojenim MC4 konektory, ktere mam na vedeni uprostred v dome, plus odpojovac vypnu.
Panely a konsteukci zemnim vlastnim svodem vne domu. ZŽ netaham do domu a doufam ze nedokonale spoje a 8mm AlMg dratu a pasy v zemi jsou natolik lepsi nez 2x4mm2 medi, ze to pobere prepetovka 1+2.
1) netahat bleskovy proud do domu. Vytahnout bojler pred dum ale asi nejde.
2) udelat hromosvod a nespojovat s panely a doufat.
3) uzemnit panely vlastnim svodem a prepetovky hned na vstupu do domu a pak po 10 m
4) rucni vypinani nic neresi. 1 cm mezera vzduchu preskoci pri 1000V.
5) Pozar z primeho zasahu je jedna vec. Indukce dalsi.
6) Ja to parkrat do roka odpojuji rozpojenim MC4 konektory, ktere mam na vedeni uprostred v dome, plus odpojovac vypnu.
Panely a konsteukci zemnim vlastnim svodem vne domu. ZŽ netaham do domu a doufam ze nedokonale spoje a 8mm AlMg dratu a pasy v zemi jsou natolik lepsi nez 2x4mm2 medi, ze to pobere prepetovka 1+2.
-
- Příspěvky: 430
- Registrován: ned čer 20, 2021 10:09 am
- Reputace: 47
- Lokalita: Śenkvice
- Systémové napětí: 48V
- Výkon panelů [Wp]: 16100
- Kapacita baterie [kWh]: 28
- Chci prodávat energii: NE
- Chci/Mám dotaci: NE
- Bydliště: Šenkvice - Slovensko
Re: Plechová střecha bez hromosvodu, panely
Doporučujem doštudovať dielektrickú pevnosť izolantov.Mojm10 píše:4) rucni vypinani nic neresi. 1 cm mezera vzduchu preskoci pri 1000V.
1 cm vzduchu prerazí až pri prepätí cca 20 000 až 30 000V podľa tvarou elektródy, polarity a ďalších faktorov.
Preto doplnkové ručné odpínanie s pár mm medzi kontaktami za prepäťovkou T1 + T2 so správnym uzemnením je spoľahlivá ochrana (pre normatívny blesk)
spolu 16,1kWp - JVV 2,2kWp sklon 45°, JJZ 4,9kWp sklon 55°, JJZ 4,4kWp sklon 24°, bifaciálna pergola 4,6 kWp 9°
Victron Easysolar 5000/48V + Epever Ipower plus 5000/48V iba na vyťažovanie TUV, ÚK, bazén + ďalší 5kW Ipower záloha a príprava na nabíjanie elektromobilu.
Victron Bluesolar MPPT 150/35, 2x Smartsolar 250/85. Lifepo4 48V/560Ah cca 28kWh -16x 320Ah LiitoKala ( reálna kapacita 283 - 294Ah) + 16x 280Ah Eve spolu na Victron Smartshunte.
Victron Easysolar 5000/48V + Epever Ipower plus 5000/48V iba na vyťažovanie TUV, ÚK, bazén + ďalší 5kW Ipower záloha a príprava na nabíjanie elektromobilu.
Victron Bluesolar MPPT 150/35, 2x Smartsolar 250/85. Lifepo4 48V/560Ah cca 28kWh -16x 320Ah LiitoKala ( reálna kapacita 283 - 294Ah) + 16x 280Ah Eve spolu na Victron Smartshunte.
Kdo je online
Uživatelé prohlížející si toto fórum: Claudebot [Bot] a 1 host