victron cerbo gx + arduino +3f bojler
Souhrn tématu
Diskuze se zaměřuje na propojení Victron Cerbo GX s Arduinem pro řízení třífázového bojleru s využitím vytěžování energie z baterií. Uživatelé sdílejí zkušenosti s programováním Arduina, využitím MQTT pro přenos dat a optimalizací výkonu podle stavu nabití baterií. Probírá se také integrace s Node-RED a možnosti rozšíření systému pro domácí automatizaci a řízení dalších zařízení.
-
erotel
- Příspěvky: 8
- Registrován: pon dub 18, 2022 8:27 am
- Reputace: 0
victron cerbo gx + arduino +3f bojler
Ahoj.
Řeším vytěžování do ohřevu vody.Zatím mám arduino mega + ethernet shield + 3x fázové SSR relé RELE
Fungce: při SOC 98% se zapne ohřev,podle odběru proudu z baterie se buď přidá nebo ubere na výkonu.Dále se kontroluje každá fáze,aby nebyl překročen výkon střídače.Pokud výkon na fázi překročí limit střídače,na 2min. se daná fáze vypne.V průběhu 2.min vypnutí se kontroluje,zda se na dané fázi neobjeví spotřeba,pokud ano,vypnutí se resetuje(znovu se čeká 2.min).
při SOC 96% se vytěžování vypne.
při SOC 100% jede vytěžování naplno + kontrola fází.
Kód pro arduino ZDE
Data získávám z cerbo gx přes lan síť pomocí mqtt zpráv.
Řeším vytěžování do ohřevu vody.Zatím mám arduino mega + ethernet shield + 3x fázové SSR relé RELE
Fungce: při SOC 98% se zapne ohřev,podle odběru proudu z baterie se buď přidá nebo ubere na výkonu.Dále se kontroluje každá fáze,aby nebyl překročen výkon střídače.Pokud výkon na fázi překročí limit střídače,na 2min. se daná fáze vypne.V průběhu 2.min vypnutí se kontroluje,zda se na dané fázi neobjeví spotřeba,pokud ano,vypnutí se resetuje(znovu se čeká 2.min).
při SOC 96% se vytěžování vypne.
při SOC 100% jede vytěžování naplno + kontrola fází.
Kód pro arduino ZDE
Data získávám z cerbo gx přes lan síť pomocí mqtt zpráv.
-
turbyho
- Příspěvky: 102
- Registrován: sob lis 27, 2021 5:56 pm
- Reputace: 8
Re: victron cerbo gx + arduino +3f bojler
Delal jsem to take pres SOC ale nakonec jsem nebyl spokojen. Nabijecí proud se se ke konci nabíjení snižuje a nez se dosahne pozadovaneho SOC tak se nevyuzije plne moznosti panelu. Momentalne zkousim rizeni dle napeti baterie kdy se snazim pres PID drzet napeti na 53.9V a vytezovani vypada, ze ma vyssi efektivitu a baterie take mene cykluje. MPPT mam nastavene na bulk 54.4V a float 54.0V.
Ale je to stale ve fazi experimetu. A asi jeste dlouho bude
Ale je to stale ve fazi experimetu. A asi jeste dlouho bude
16x410Wp + 16x450Wp, 2xSmartSolar 250/100, 1xMP II Quatro 4kW v serii s 2xMP-II 2.4kW, 3x16x280Ah lifepo cina - poloostrov v polabi (bez ess)
-
RimmerCZ
- Příspěvky: 7
- Registrován: úte srp 01, 2017 9:48 am
- Reputace: 0
Re: victron cerbo gx + arduino +3f bojler
Mam neco podobneho, beru data pres modbus z cerba. Na kazde fazi mam ale triakovy regulator rizeny 0-10V. Z arduina mi jde PWM na prevodnik PWM -> 0-10V a to jde na triakovy regulator, rizeny 0-10V. Vsechno kupovane z Ali, ty regulatory jsou asi nejdrazsi, ale fungujou dobre.
Mam zmerene kolik bere spirala pri urcitem PWM (50% - 250W, 60% 500W atp.neni to linearni) a podle toho vim, ze kdyz chci na nejake fazi vytezovat treba 500W, tak musim nastavit PWM na 60%.
Pri SOC > 75% zacinam vytezovat tak, abych nechal max. 1kW na nabijeni baterky, zbytek jde do vody.
Pri SOC > 95% zacinam vytezovat tak, abych udrzel proud do baterie nebo z baterie na 0.
Pri SOC > 98% kdy uz Victrony zacinaji snizovat proud do Pylontechu je je problem vytezovat, kdyz solary zacinaji ubirat na vykonu.
Resim to tak, ze zvednu vykon vytezovani o 500W, pockam 20s co na to solar. Jestli to stiha a nebere z baterky, pridam dalsich 500W. Pokud nestiha, uberu vykon vytezovani o to, co musi dodavat baterka a na teto hodnte zustanu. Za dalsi 2minuty zkusim znova pridat. Pokud kdykoliv solar nestiha, ubiram na vytezovani o to, o co se musi vybijet baterka. S rozumnou rychlosti to tedy dobre reaguje i na polojasnou oblohu, kdyz se casto meni osvit.
Vzdy kontroluju, abych nepretizil stridac, abych necucal ze site atd. Pokud bych zatizil treba jednu fazi necim jinym, tak vytezovani se presouva na nezatizene faze atp. Mam 3x1kW. Reakce na zmeny v systemu je cca 10vterin. Cerbo aktualizuje data na modbusu pouze co 5s. Sem tam se stane, ze pri zehleni, nebo kdyz bezi trouba co cykluje to proste neni idealni, protoze system na pomalou odezvu, ale diky tomuhle jsem naprosto minimalizoval cyklovani baterky. Nevim do jake miry je to mikrocyklovani baterky problem, ale takto jsem to vyresil ja. Hlavne je podle me dobre vytezovat uz pred nabitim baterky. Jedna je drive ohrata voda, a druhak se baterka pak nabiji pomaleji, coz je snad ku prospechu veci taktez.
Kod pro arduino bohuzel nemam, mam to soucasti sveho domaciho ridiciho systemu (Raspi + nekolik Arduin na vsechno mozne), ale jako inspirace zpusobu vytezovani to staci. Vsechny udaje beru z Cerba, zadne jine cidla nemam.
Mam zmerene kolik bere spirala pri urcitem PWM (50% - 250W, 60% 500W atp.neni to linearni) a podle toho vim, ze kdyz chci na nejake fazi vytezovat treba 500W, tak musim nastavit PWM na 60%.
Pri SOC > 75% zacinam vytezovat tak, abych nechal max. 1kW na nabijeni baterky, zbytek jde do vody.
Pri SOC > 95% zacinam vytezovat tak, abych udrzel proud do baterie nebo z baterie na 0.
Pri SOC > 98% kdy uz Victrony zacinaji snizovat proud do Pylontechu je je problem vytezovat, kdyz solary zacinaji ubirat na vykonu.
Resim to tak, ze zvednu vykon vytezovani o 500W, pockam 20s co na to solar. Jestli to stiha a nebere z baterky, pridam dalsich 500W. Pokud nestiha, uberu vykon vytezovani o to, co musi dodavat baterka a na teto hodnte zustanu. Za dalsi 2minuty zkusim znova pridat. Pokud kdykoliv solar nestiha, ubiram na vytezovani o to, o co se musi vybijet baterka. S rozumnou rychlosti to tedy dobre reaguje i na polojasnou oblohu, kdyz se casto meni osvit.
Vzdy kontroluju, abych nepretizil stridac, abych necucal ze site atd. Pokud bych zatizil treba jednu fazi necim jinym, tak vytezovani se presouva na nezatizene faze atp. Mam 3x1kW. Reakce na zmeny v systemu je cca 10vterin. Cerbo aktualizuje data na modbusu pouze co 5s. Sem tam se stane, ze pri zehleni, nebo kdyz bezi trouba co cykluje to proste neni idealni, protoze system na pomalou odezvu, ale diky tomuhle jsem naprosto minimalizoval cyklovani baterky. Nevim do jake miry je to mikrocyklovani baterky problem, ale takto jsem to vyresil ja. Hlavne je podle me dobre vytezovat uz pred nabitim baterky. Jedna je drive ohrata voda, a druhak se baterka pak nabiji pomaleji, coz je snad ku prospechu veci taktez.
Kod pro arduino bohuzel nemam, mam to soucasti sveho domaciho ridiciho systemu (Raspi + nekolik Arduin na vsechno mozne), ale jako inspirace zpusobu vytezovani to staci. Vsechny udaje beru z Cerba, zadne jine cidla nemam.
-
erotel
- Příspěvky: 8
- Registrován: pon dub 18, 2022 8:27 am
- Reputace: 0
Re: victron cerbo gx + arduino +3f bojler
Já bral ty ssr relé,protože mají řízení 1-5V a tak se dají přímo připojit na arduino.
Jinak proti prvnímu systému on-off je to paráda.Ano není to dokonalé,ale funguje to. čas přidělený projektu pro letošek vyčerpán(uvidím co v zimě).
Jinak proti prvnímu systému on-off je to paráda.Ano není to dokonalé,ale funguje to. čas přidělený projektu pro letošek vyčerpán(uvidím co v zimě).
-
SusP
- Příspěvky: 21
- Registrován: sob úno 19, 2022 1:55 pm
- Reputace: 0
Re: victron cerbo gx + arduino +3f bojler
Mam rozpracovani projekt s ESP32 a triak pres tento cinsky modul fungujici jako SSR rele s cenou za 200,- https://www.aliexpress.com/item/3280202 ... 18027M9jWK
Cele to ridim pres Node-RED a komunikuji s ESP32 pres MQTT protokol.
Jeste to nemam na bojleru, ale uz ridim el. topitko 2000W jen posiam take 0-100% (take to neni linearni rizeni)...
Pouzivate take nekdo tyto moduly?
Cele to ridim pres Node-RED a komunikuji s ESP32 pres MQTT protokol.
Jeste to nemam na bojleru, ale uz ridim el. topitko 2000W jen posiam take 0-100% (take to neni linearni rizeni)...
Pouzivate take nekdo tyto moduly?
-
glottis
- Příspěvky: 3692
- Registrován: stř úno 02, 2022 10:30 am
- Reputace: 478
- Lokalita: okolí Mělníka
- Systémové napětí: 48V
- Výkon panelů [Wp]: 13000
- Kapacita baterie [kWh]: 15
Re: victron cerbo gx + arduino +3f bojler
na proof of concept dobry ale kdo vi jakej crap triak v tom vubec je. Kupil bych si opravdove ssr na din listu. Nebo si aspon ten triak vymen za to co koupis u nasSusP píše:Mam rozpracovani projekt s ESP32 a triak pres tento cinsky modul fungujici jako SSR rele s cenou za 200,- https://www.aliexpress.com/item/3280202 ... 18027M9jWK
Cele to ridim pres Node-RED a komunikuji s ESP32 pres MQTT protokol.
Jeste to nemam na bojleru, ale uz ridim el. topitko 2000W jen posiam take 0-100% (take to neni linearni rizeni)...
Pouzivate take nekdo tyto moduly?
-
RimmerCZ
- Příspěvky: 7
- Registrován: úte srp 01, 2017 9:48 am
- Reputace: 0
Re: victron cerbo gx + arduino +3f bojler
https://m.aliexpress.com/item/100003510 ... 4itemAdapt
Pouzivam tento, 40A verze s chladicem. Na rizeni 1kw je vlazny.
Pouzivam tento, 40A verze s chladicem. Na rizeni 1kw je vlazny.
-
toho42
- Příspěvky: 4
- Registrován: pon kvě 22, 2023 9:36 am
- Reputace: 0
Re: victron cerbo gx + arduino +3f bojler
Ahoj, koukal jsem na tvůj projekt na vytěžování. Zaujalo mě čtení dat arduinem z cerba. Po par pokusech jsem bezradný........ Tak jsem chtěl poprosit o pomoc. Jak správně mastavit cerbo? Mám tvůj kód v arduinu a připojené k cerbu, zatim vše na stole, FVE mám rozdělanou. Na serial monitoru dostávám pouze :erotel píše: čtv črc 21, 2022 11:27 amAhoj.
Řeším vytěžování do ohřevu vody.Zatím mám arduino mega + ethernet shield + 3x fázové SSR relé RELE
Fungce: při SOC 98% se zapne ohřev,podle odběru proudu z baterie se buď přidá nebo ubere na výkonu.Dále se kontroluje každá fáze,aby nebyl překročen výkon střídače.Pokud výkon na fázi překročí limit střídače,na 2min. se daná fáze vypne.V průběhu 2.min vypnutí se kontroluje,zda se na dané fázi neobjeví spotřeba,pokud ano,vypnutí se resetuje(znovu se čeká 2.min).
při SOC 96% se vytěžování vypne.
při SOC 100% jede vytěžování naplno + kontrola fází.
Kód pro arduino ZDE
Data získávám z cerbo gx přes lan síť pomocí mqtt zpráv.
Connected! IP address: 0.0.0.0
Connecting to MQTT...
failled with state -2Connecting to MQTT...
Děkuji a omlouvám se možná blbé otázky.
Začínám s Victronem a FVE si stavím pod dohledem známého, který stavi pouze z Victronu. Chtěl bych se naučit čist data z cerba a dal je zpracovávat.
-
kodl69
- Příspěvky: 8263
- Registrován: sob črc 19, 2014 8:56 pm
- Reputace: 1043
- Lokalita: severně od Brna
- Systémové napětí: 48V
- Výkon panelů [Wp]: 8kWp
- Kapacita baterie [kWh]: 12kWh
- Chci prodávat energii: NE
- Chci/Mám dotaci: NE
Re: victron cerbo gx + arduino +3f bojler
Možná bych to zkusil trochu jinak, já si data vyčítám do HA (home asistant) přes modbus over IP, tam máš mnohem víc možností co s tím potom provedeš (sepneš boiler, zapneš klimatizaci... , to arduino je taková jednoúčelová věc., tj musíš to pořád přeprogramovávat, když chceš něco změnit. Za rok zapomeneš, jak jsi to vlastně udělal... Další možnost je udělat vytěžování přímo v Cerbo GX, v NODE RED. To je nejjednodušší, prostě sepneš relé na cerbu podle SOC případně podle výkonu z panelů, a nebo podle čeho chceš, můžeš si připojit i nějaký ovládací tlačítka, všechno uvidíš i přes VRM z internetu. A nepotřebuješ žádnej další HW ani SW třetích stran.
Ještě k těm hodnotám SOC: zapínat vytěžování na 96% SOC je pouzdě. Mám 80% a už i to mi přijde pozdě. A to z prostého důvodu. Co pozoruju, tak už od cca 70% SOC jsou LiFePO4 na maximálním napětí a začíná klesat nabíjecí proud, tím pádem roste napětí na panelech a nevyužívá se všechen výkon.
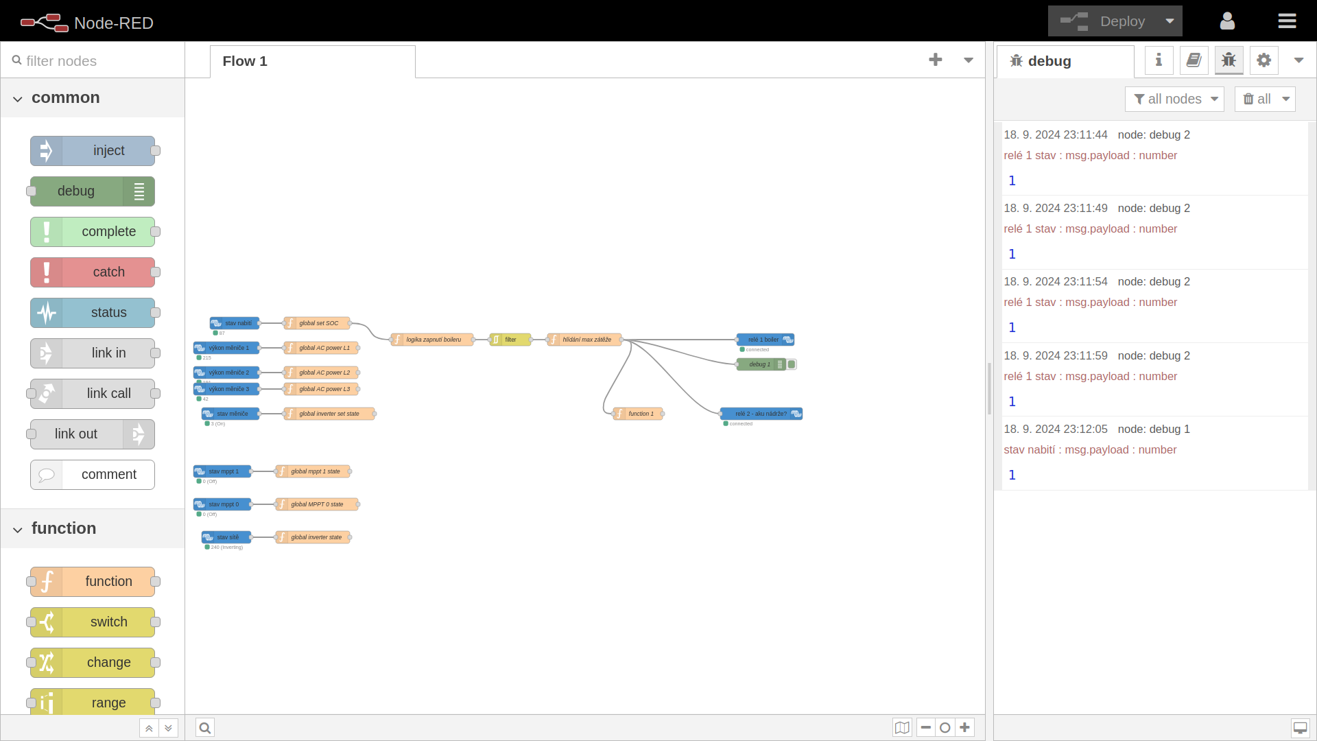
Hlídání výkonu po fázích mám v Nodered taky, všechno máš k dipozici, klidně ti to postnu, i když to mám napsaný hodně neuměle, moc mi ten nodered nepřirostl k srdci. Hlavně je tam proti arduinu mnohem jednodušší ladění, všude vidíš, co se děje... Tady je ukázka rozpracovanýho flow pro spínání boileru a a ohřevuz akunádrže, zatím to není komplet, a to je další výhoda, zprovozníš to klidně po částech. Momentálně pro připojení ovládání boileru stačí dotáhnout drát ke stykači a ověřit, že to chodí jak má.
Ještě k těm hodnotám SOC: zapínat vytěžování na 96% SOC je pouzdě. Mám 80% a už i to mi přijde pozdě. A to z prostého důvodu. Co pozoruju, tak už od cca 70% SOC jsou LiFePO4 na maximálním napětí a začíná klesat nabíjecí proud, tím pádem roste napětí na panelech a nevyužívá se všechen výkon.
Hlídání výkonu po fázích mám v Nodered taky, všechno máš k dipozici, klidně ti to postnu, i když to mám napsaný hodně neuměle, moc mi ten nodered nepřirostl k srdci. Hlavně je tam proti arduinu mnohem jednodušší ladění, všude vidíš, co se děje... Tady je ukázka rozpracovanýho flow pro spínání boileru a a ohřevuz akunádrže, zatím to není komplet, a to je další výhoda, zprovozníš to klidně po částech. Momentálně pro připojení ovládání boileru stačí dotáhnout drát ke stykači a ověřit, že to chodí jak má.
ostrov skoro 8kWp neustále ve stádiu zrodu: smartshunt(ex WBJR), MPPT150/45, MPPT 250/100(ex midnitesolar 150 clasic lite), 16S a různě P cca 340Ah Winston, MP II 5000,( ex Powerjack 8kW, ex samodomo cca 4kW). 48V DC rozvody a spotřebiče.
-
PetrDubi
- Příspěvky: 1844
- Registrován: úte říj 12, 2021 10:43 am
- Reputace: 323
- Lokalita: Blízko Ústí nad Labem
- Systémové napětí: 48V
- Výkon panelů [Wp]: 10790
- Kapacita baterie [kWh]: 13
- Chci prodávat energii: NE
- Chci/Mám dotaci: NE
Re: victron cerbo gx + arduino +3f bojler
toho42:
Nezkoumal jsem to úplně podrobně, ale nenašel jsem tam nikde nastavení statické IP adresy toho arduina ani načtení přes DHCP, takže komunikace po síti není funkční a tomu by odpovídala i ta hláška: Connected! IP address: 0.0.0.0
Asi by stálo za to si nejdřív něco zjistit o tom, jak vůbec funguje počítačová síť
Nezkoumal jsem to úplně podrobně, ale nenašel jsem tam nikde nastavení statické IP adresy toho arduina ani načtení přes DHCP, takže komunikace po síti není funkční a tomu by odpovídala i ta hláška: Connected! IP address: 0.0.0.0
Asi by stálo za to si nejdřív něco zjistit o tom, jak vůbec funguje počítačová síť
mobilní elektrárna 3x Uni-solar PVL-68 a Victron 75/15 MPPT
doma 3280 Wp JV, 3810 Wp JZ, 3690 Wp SZ, Easun SMW 8k (rebrandovaný MAX 8 kW), aku 13kWh 16s LiFePO4
doma 3280 Wp JV, 3810 Wp JZ, 3690 Wp SZ, Easun SMW 8k (rebrandovaný MAX 8 kW), aku 13kWh 16s LiFePO4
-
toho42
- Příspěvky: 4
- Registrován: pon kvě 22, 2023 9:36 am
- Reputace: 0
Re: victron cerbo gx + arduino +3f bojler
To máš pravdu, trošku jsem se spolehnul na funkčnost kódu tvůrce. Děkuji za upozornění. Ještě to zkusím.
-
toho42
- Příspěvky: 4
- Registrován: pon kvě 22, 2023 9:36 am
- Reputace: 0
Re: victron cerbo gx + arduino +3f bojler
S arduinem mám již pár projektů hotových, programování arduina trochu znám, NodeRed bych se musel učit. Myšlenka je taková, že bych z Cerba četl data a zpracoval v arduinu, protože toho mám víc k řízení. 3x přepínač sítí pro tři větve a u každé měření proudu, podle naměřeného proudu a zatížení měničů budu přepínat mezi FVE a distribucí, 2x bojler u obou plynulá regulace výkonu těles a měření teploty, spínání ventilátoru rozvaděče. K bojlerům vedou přívody cca 25m, proto tam bude slave na komunikaci RS485 (teplota, ssr-ka, a kdo ví, čím si to budu ještě komplikovat).Ale největší starosti mi dělá čtení dat z Cerba.... neznám to. Od kódu, který jsem zmiňoval, jsem si sliboval hotové čtení dat. Za každou radu budu rád.kodl69 píše: stř zář 18, 2024 11:07 pmMožná bych to zkusil trochu jinak, já si data vyčítám do HA (home asistant) přes modbus over IP, tam máš mnohem víc možností co s tím potom provedeš (sepneš boiler, zapneš klimatizaci... , to arduino je taková jednoúčelová věc., tj musíš to pořád přeprogramovávat, když chceš něco změnit. Za rok zapomeneš, jak jsi to vlastně udělal... Další možnost je udělat vytěžování přímo v Cerbo GX, v NODE RED. To je nejjednodušší, prostě sepneš relé na cerbu podle SOC případně podle výkonu z panelů, a nebo podle čeho chceš, můžeš si připojit i nějaký ovládací tlačítka, všechno uvidíš i přes VRM z internetu. A nepotřebuješ žádnej další HW ani SW třetích stran.
Ještě k těm hodnotám SOC: zapínat vytěžování na 96% SOC je pouzdě. Mám 80% a už i to mi přijde pozdě. A to z prostého důvodu. Co pozoruju, tak už od cca 70% SOC jsou LiFePO4 na maximálním napětí a začíná klesat nabíjecí proud, tím pádem roste napětí na panelech a nevyužívá se všechen výkon.
Hlídání výkonu po fázích mám v Nodered taky, všechno máš k dipozici, klidně ti to postnu, i když to mám napsaný hodně neuměle, moc mi ten nodered nepřirostl k srdci. Hlavně je tam proti arduinu mnohem jednodušší ladění, všude vidíš, co se děje... Tady je ukázka rozpracovanýho flow pro spínání boileru a a ohřevuz akunádrže, zatím to není komplet, a to je další výhoda, zprovozníš to klidně po částech. Momentálně pro připojení ovládání boileru stačí dotáhnout drát ke stykači a ověřit, že to chodí jak má. Snímek obrazovky pořízený 2024-09-18 23-12-33.png
-
kodl69
- Příspěvky: 8263
- Registrován: sob črc 19, 2014 8:56 pm
- Reputace: 1043
- Lokalita: severně od Brna
- Systémové napětí: 48V
- Výkon panelů [Wp]: 8kWp
- Kapacita baterie [kWh]: 12kWh
- Chci prodávat energii: NE
- Chci/Mám dotaci: NE
Re: victron cerbo gx + arduino +3f bojler
S arduinem jsem taky ledacos dělal, ale postupem času jsem od toho upustil. 1.) Programování není můj koníček. Proč bych od toho odradil - po nějakým čase si vzpomeneš, že změníš nějakej parametr. Obvykle je máš "natvrdo" v programu, a ne přes nějaký rozhraní nastavitelný. A když už jo, tak je to celkem dost práce a najednou jsi na limitu hw (pamět a td) Někde založíš zdroják, nová verze IDE s tím bude nekompaktibilní, nebo ti bude chybět nějaká knihovna... Tohle mě jaksi přestalo bavit.
Node red je volná věc, která dosáhne dál, než si dokážeš představit. A pokud to má být "složitý" tak data vyčítat přes modbus (nebo to mqtt, jak je libo) do HA nebo jiné domácí automatizace (Loxone?). Zase, neupínal bych se na uzavřenej systém, se kterým si poradíš jenom ty a nikdo jinej a už teď máš limity, který nepřekročíš... Co když budeš chtít predikci počasí? Co když budeš chtít řídit tepelný čerpadlo/ klimatizaci? A na ovládání třeba rolet si pořídíš jinej systém, kterej s tímhle nemá nic společnýho?
Tři přepínače sítí? proč jako? já kdysi dal jeden automatickej a jeden manuální, a na ten manuální jsem už dlouho nesahal, navíc kdybych to od začátku stavěl na Victronu, tak nemám ani ten jeden přepínač sítí, ale nechám to na multiplusu, další složitosti nejsou potřeba. Zkus to vzít jako zkušenost někoho, kdo provozuje poloostrov už skoro 10 let. Porstě když měnič jede, má krmit všechno, co dokáže, a nebo má být vypnutej, i ten Multiplus má vlastní spotřebu...
P.S: a máš zapnutý mqtt na lan "text"? předpokládám, že SSL arduino nezvládne. Ale asi bys spíš měl kontaktovat tvůrce kódu.
Node red je volná věc, která dosáhne dál, než si dokážeš představit. A pokud to má být "složitý" tak data vyčítat přes modbus (nebo to mqtt, jak je libo) do HA nebo jiné domácí automatizace (Loxone?). Zase, neupínal bych se na uzavřenej systém, se kterým si poradíš jenom ty a nikdo jinej a už teď máš limity, který nepřekročíš... Co když budeš chtít predikci počasí? Co když budeš chtít řídit tepelný čerpadlo/ klimatizaci? A na ovládání třeba rolet si pořídíš jinej systém, kterej s tímhle nemá nic společnýho?
Tři přepínače sítí? proč jako? já kdysi dal jeden automatickej a jeden manuální, a na ten manuální jsem už dlouho nesahal, navíc kdybych to od začátku stavěl na Victronu, tak nemám ani ten jeden přepínač sítí, ale nechám to na multiplusu, další složitosti nejsou potřeba. Zkus to vzít jako zkušenost někoho, kdo provozuje poloostrov už skoro 10 let. Porstě když měnič jede, má krmit všechno, co dokáže, a nebo má být vypnutej, i ten Multiplus má vlastní spotřebu...
P.S: a máš zapnutý mqtt na lan "text"? předpokládám, že SSL arduino nezvládne. Ale asi bys spíš měl kontaktovat tvůrce kódu.
ostrov skoro 8kWp neustále ve stádiu zrodu: smartshunt(ex WBJR), MPPT150/45, MPPT 250/100(ex midnitesolar 150 clasic lite), 16S a různě P cca 340Ah Winston, MP II 5000,( ex Powerjack 8kW, ex samodomo cca 4kW). 48V DC rozvody a spotřebiče.
-
toho42
- Příspěvky: 4
- Registrován: pon kvě 22, 2023 9:36 am
- Reputace: 0
Re: victron cerbo gx + arduino +3f bojler
Tak jsi mě nahlodal
a již se seznamuji s Node-Red. Tak jestli by jsi měl, prosím tě, nějaké rady do začátku? Beru vše. Moc děkuji.
Kdo je online
Uživatelé prohlížející si toto fórum: Amazon [Bot], Claudebot [Bot], vitezslavgach a 7 hostů
