Ostrov pod kopcem
-
- Příspěvky: 58
- Registrován: pát čer 04, 2021 9:48 am
- Reputace: 9
- Lokalita: Opava
- Systémové napětí: 48V
- Výkon panelů [Wp]: 6000
- Kapacita baterie [kWh]: 20
- Chci prodávat energii: NE
- Chci/Mám dotaci: NE
- Bydliště: blízko Opavy
Ostrov pod kopcem
Zdravím
tak jsem se konečně dokopal k tomu dokončit malou FVE kousek od Opavy (té české).
Podařilo se mi výhodně koupit 4 celoskleněné bezrámečkové panely neznámé výroby. Jediné co vím je, že jsou vyrobené již neexistující firmou někde na Moravě.
A pak už to bylo jednoduché, dokoupil jsem MPPT, LiFePO4 u Mikela a odpálil jeden "levný" střídač (300W).
Výsledek je tedy takový:
4x 150 Wp PV panely, 21Voc, 18Vmp, asi 8.3Amp zapojené jako 2S2P
Epsolar XTRA 2210N MPPT 20A 12V/24V
Carspa PX700-24, 24V/230V+USB 700W čistá sinusovka
8x120Ah LiFePO4, 24V + 50A BMS, 3kWh, mivvy energy
Vzhledem k tomu, že patřím taky k těm postiženým syndromem nutnosti vše sledovat v grafech a tabulkách, tak momentálně aktivně vyvíjím monitoring založený na ESP32. Kdo neví o co jde, tak se dá říct, že je to arduino na steroidech, a to jak výkonem, tak přesností + integrovaná wifi a BT. Data jsou posílána na domácí server přes MQTT a uložená do databáze, zbytek už je známá Grafana. Pokud by měl někdo zájem o víc info, tak není problém.
K nahlédnutí na adrese fve.svabek.eu (pouze http, user: mypower, pass: mypower150). Jen ten proud se mi nějak nedaří měřit dost přesně a potřebuje další kalibraci.
Na zimu mi teď ještě jako takový hezký bonus byl propůjčen jeden nepoužívaný 195Wp panel od souseda solárníka, takže reálný instalovaný výkon je teď 795 Wp, takže zvládám pokrýt 80 % spotřeby i při zatažené obloze.
A protože se teď ceny nových panelů úplně zbláznily, tak už mi čeká 10kWp na instalaci, ale to bude určitě na celé téma samo o sobě příští rok.
A proč se to jmenuje pod kopcem? Protože v prosinci/lednu tady budu mít všude stín (kromě střechy domu).
Ještě tady zítra přihodím nějaké fotky pro představu.
Zdar nezávislosti (jak jen to jde).
tak jsem se konečně dokopal k tomu dokončit malou FVE kousek od Opavy (té české).
Podařilo se mi výhodně koupit 4 celoskleněné bezrámečkové panely neznámé výroby. Jediné co vím je, že jsou vyrobené již neexistující firmou někde na Moravě.
A pak už to bylo jednoduché, dokoupil jsem MPPT, LiFePO4 u Mikela a odpálil jeden "levný" střídač (300W).
Výsledek je tedy takový:
4x 150 Wp PV panely, 21Voc, 18Vmp, asi 8.3Amp zapojené jako 2S2P
Epsolar XTRA 2210N MPPT 20A 12V/24V
Carspa PX700-24, 24V/230V+USB 700W čistá sinusovka
8x120Ah LiFePO4, 24V + 50A BMS, 3kWh, mivvy energy
Vzhledem k tomu, že patřím taky k těm postiženým syndromem nutnosti vše sledovat v grafech a tabulkách, tak momentálně aktivně vyvíjím monitoring založený na ESP32. Kdo neví o co jde, tak se dá říct, že je to arduino na steroidech, a to jak výkonem, tak přesností + integrovaná wifi a BT. Data jsou posílána na domácí server přes MQTT a uložená do databáze, zbytek už je známá Grafana. Pokud by měl někdo zájem o víc info, tak není problém.
K nahlédnutí na adrese fve.svabek.eu (pouze http, user: mypower, pass: mypower150). Jen ten proud se mi nějak nedaří měřit dost přesně a potřebuje další kalibraci.
Na zimu mi teď ještě jako takový hezký bonus byl propůjčen jeden nepoužívaný 195Wp panel od souseda solárníka, takže reálný instalovaný výkon je teď 795 Wp, takže zvládám pokrýt 80 % spotřeby i při zatažené obloze.
A protože se teď ceny nových panelů úplně zbláznily, tak už mi čeká 10kWp na instalaci, ale to bude určitě na celé téma samo o sobě příští rok.
A proč se to jmenuje pod kopcem? Protože v prosinci/lednu tady budu mít všude stín (kromě střechy domu).
Ještě tady zítra přihodím nějaké fotky pro představu.
Zdar nezávislosti (jak jen to jde).
6kWp MünchenEnerg.; 2x Victron MPPT 150/70, 1x Victron MPPT 150/35; 25kWh(30kWh max) 48V LiFePO4 (mivvy + CALB čína); 2x EPEver iPower 5000 48V, 1x Victron Phoenix 3000
-
- Příspěvky: 58
- Registrován: pát čer 04, 2021 9:48 am
- Reputace: 9
- Lokalita: Opava
- Systémové napětí: 48V
- Výkon panelů [Wp]: 6000
- Kapacita baterie [kWh]: 20
- Chci prodávat energii: NE
- Chci/Mám dotaci: NE
- Bydliště: blízko Opavy
Re: Ostrov pod kopcem
Tak tu mám pár fotek jak to vypadá. Dokud se do toho nezačalo motat měření, tak to vypadalo i hezky
. V tuto chvíli je to spíš pokus, zda to vůbec měřit půjde s použitelnou přesností.
Pokračováním tedy bude udělat krabičku na ESP32 se svorkovnicí na vývody pro měřící svorky, 3x napětí a 3x proud. Reálně využiji asi jen 2x napětí, pro panely a pro baterii. Proud pro panely, baterku a střídač. Jen se mi s tím nechtělo hrát dokud nebude ověřena funkčnost.

Pokračováním tedy bude udělat krabičku na ESP32 se svorkovnicí na vývody pro měřící svorky, 3x napětí a 3x proud. Reálně využiji asi jen 2x napětí, pro panely a pro baterii. Proud pro panely, baterku a střídač. Jen se mi s tím nechtělo hrát dokud nebude ověřena funkčnost.
6kWp MünchenEnerg.; 2x Victron MPPT 150/70, 1x Victron MPPT 150/35; 25kWh(30kWh max) 48V LiFePO4 (mivvy + CALB čína); 2x EPEver iPower 5000 48V, 1x Victron Phoenix 3000
-
- Příspěvky: 328
- Registrován: čtv bře 20, 2014 7:20 am
- Reputace: 33
- Lokalita: Opavsko
- Systémové napětí: 48V
- Výkon panelů [Wp]: 9375
- Kapacita baterie [kWh]: 30
- Chci prodávat energii: NE
- Chci/Mám dotaci: NE
- Bydliště: Hlučínsko
Re: Ostrov pod kopcem
Jak se dívám na ty tvoje grafy, mimochodem moc pěkné, tak dneska vyrobeno 0,7 kWh. Já mám něco kolem 4Kwh, vzhledem k poměru instalace to tak odpovídá. Slunce už je stále níž a panely na plocho dávají minimum.
-
- Příspěvky: 493
- Registrován: sob říj 16, 2021 10:55 am
- Reputace: 125
- Lokalita: Juh BBSK
- Systémové napětí: 48V
- Výkon panelů [Wp]: 3100
- Kapacita baterie [kWh]: 30
- Chci prodávat energii: NE
- Chci/Mám dotaci: NE
Re: Ostrov pod kopcem
Málokto vie o tej druhej.TheCreezo píše:Zdravím
tak jsem se konečně dokopal k tomu dokončit malou FVE kousek od Opavy (té české).
A majú tam už pár rokov peknú rozhľadňu.
Modulárna rozšíriteľná FVE pod kopcom: 3s2p Amerisolar 285 = 1,7 kWp JJV + 3s2p 240 = 1,4 kWp ZJZ, Epever 5420AN, Epever 6420AN, 12 kWh 14s100p LiIon 18650 + JK BMS 200A, 18 kWh CATL 14s3p LiIon 115Ah +JBD BMS 60A, Epever iPower 5 kW
Naša dôchodková reforma, naša sbestačnosť
Naša dôchodková reforma, naša sbestačnosť
-
- Příspěvky: 58
- Registrován: pát čer 04, 2021 9:48 am
- Reputace: 9
- Lokalita: Opava
- Systémové napětí: 48V
- Výkon panelů [Wp]: 6000
- Kapacita baterie [kWh]: 20
- Chci prodávat energii: NE
- Chci/Mám dotaci: NE
- Bydliště: blízko Opavy
Re: Ostrov pod kopcem
A máme tady novinku. Konečně jsem se dostal k tomu přidat proudový senzor i na výstup z baterie a včera se mi podařilo zkalibrovat měření. Z toho plyne jedna hezká věc, a to možnost měřit SOC mnohem přesněji než jen z napětí. Až si najdu chvilku na napsání sledovacího podprogramu, tak bude i SOC "přesné"
.
Ještě musím provést kalibraci pro vysoké proudy vybíjení a nabíjení, ale to nabíjení asi nepůjde tak do konce února.
Komu se nechce hledat:
fve.svabek.eu (pouze http, user: mypower, pass: mypower150)

Ještě musím provést kalibraci pro vysoké proudy vybíjení a nabíjení, ale to nabíjení asi nepůjde tak do konce února.
Komu se nechce hledat:
fve.svabek.eu (pouze http, user: mypower, pass: mypower150)
6kWp MünchenEnerg.; 2x Victron MPPT 150/70, 1x Victron MPPT 150/35; 25kWh(30kWh max) 48V LiFePO4 (mivvy + CALB čína); 2x EPEver iPower 5000 48V, 1x Victron Phoenix 3000
-
- Příspěvky: 90
- Registrován: stř bře 30, 2022 8:53 am
- Reputace: 2
- Lokalita: Bratislava
- Systémové napětí: 48V
- Výkon panelů [Wp]: 4340
- Kapacita baterie [kWh]: 9.6
Re: Ostrov pod kopcem
Mas to peckove. Myslim tu Grafanu. Vedel by si poradit ako si dostal tie udaje do MQTT ?
Ja mam rozostavanu FVE a presne toto teraz zacinam riesit. Kedze pouzivam Domoticz a vsetko mi bezi cez MQTT neviem ako citas data z Epeveru resp zo senzorov. v tom ESP mas niaky konkretny soft ? Nakolko ja mam zatial skusenosti len z Tasmotou. Moj aktualny stav je Epever z eBox wifi 01 napojeny na wifi v STA mode pod pevnou IP no potrebujem zistit ako z toho poslat data na MQTT server aby som ich nasledne vedel spracovavat v Domoticz.
Ja mam rozostavanu FVE a presne toto teraz zacinam riesit. Kedze pouzivam Domoticz a vsetko mi bezi cez MQTT neviem ako citas data z Epeveru resp zo senzorov. v tom ESP mas niaky konkretny soft ? Nakolko ja mam zatial skusenosti len z Tasmotou. Moj aktualny stav je Epever z eBox wifi 01 napojeny na wifi v STA mode pod pevnou IP no potrebujem zistit ako z toho poslat data na MQTT server aby som ich nasledne vedel spracovavat v Domoticz.
FVE 4,3kWp (4x Longi 535Wp 4x DAH 550Wp Sériovo/Juh) | Growatt SPF 5000ES | 4kWh(Čína)+6kWh(Mivvy)
-
- Příspěvky: 58
- Registrován: pát čer 04, 2021 9:48 am
- Reputace: 9
- Lokalita: Opava
- Systémové napětí: 48V
- Výkon panelů [Wp]: 6000
- Kapacita baterie [kWh]: 20
- Chci prodávat energii: NE
- Chci/Mám dotaci: NE
- Bydliště: blízko Opavy
Re: Ostrov pod kopcem
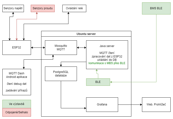
Ahoj, moje schéma vypadá asi takto.
Nepoužívám žádný komplexní/kompletní software, jen chytrou MQTT+WiFi knihovnu, která za mě řeší stabilitu spojení jak wifi tak mqtt. Napětí měřím klasickou odporovou děličkou s vyhlazením kondíkem u každého pinu. Měření opakuju každých 100ms a posílám každou půlminutu průměr z posledních 300 samplů. Přesnost napětí co z toho leze je pro mé účely naprosto dostačující, ale třeba na měření proudu na bočníku to moc není, tady mi asi někam utíká referenční napětí a s ním i celková přesnost měření.
Měl jsem i senzory proudu, ale když jsem přešel z epeveru na MakeSkyBlue, tak mi to zaneslo strašné rušení do celého systému při vyšším výkonu panelů až tak moc, že to rozhodilo regulátor 5V pro ESP32 a vyletělo napětí moc vysoko a umřelo všechno, některé součástky explodovaly úplně. Na měření proudu jsem tedy rezignoval, ty hall senzory jsou dost drahé na to abych odpálil další, a to nemluvím o celém ESP32. Proud tedy měřím teď tak, že měřím napětí před a za pojistkou (používám jako bočník), ale je to příliš nepřesné s tím vším rušením.
eBox k tomu epeveru nemám, ale hádám, že to bude jednoduchý bridge pro serial komunikaci. Jen nevím jak bych z toho četl, informací je málo a popravdě jsem teď moc nehledal, našel jsem akorá nějakou android aplikaci v manuálu, to je ale docela málo. Co ale mám a vím, že možné je a tady na fóru už to někdo psal, že to rozchodil, je čtení přes RS485 - USB převodník. Ten se v OS tváří jako obyčejný serial port a na ten se připojit s daným protokolem už není takový problém, akorát se člověk bez programovacích schopností moc neobejde. Takto funguje i ta jejich aplikace na wokna, používá přímo serial com.
Nepoužívám žádný komplexní/kompletní software, jen chytrou MQTT+WiFi knihovnu, která za mě řeší stabilitu spojení jak wifi tak mqtt. Napětí měřím klasickou odporovou děličkou s vyhlazením kondíkem u každého pinu. Měření opakuju každých 100ms a posílám každou půlminutu průměr z posledních 300 samplů. Přesnost napětí co z toho leze je pro mé účely naprosto dostačující, ale třeba na měření proudu na bočníku to moc není, tady mi asi někam utíká referenční napětí a s ním i celková přesnost měření.
Měl jsem i senzory proudu, ale když jsem přešel z epeveru na MakeSkyBlue, tak mi to zaneslo strašné rušení do celého systému při vyšším výkonu panelů až tak moc, že to rozhodilo regulátor 5V pro ESP32 a vyletělo napětí moc vysoko a umřelo všechno, některé součástky explodovaly úplně. Na měření proudu jsem tedy rezignoval, ty hall senzory jsou dost drahé na to abych odpálil další, a to nemluvím o celém ESP32. Proud tedy měřím teď tak, že měřím napětí před a za pojistkou (používám jako bočník), ale je to příliš nepřesné s tím vším rušením.
eBox k tomu epeveru nemám, ale hádám, že to bude jednoduchý bridge pro serial komunikaci. Jen nevím jak bych z toho četl, informací je málo a popravdě jsem teď moc nehledal, našel jsem akorá nějakou android aplikaci v manuálu, to je ale docela málo. Co ale mám a vím, že možné je a tady na fóru už to někdo psal, že to rozchodil, je čtení přes RS485 - USB převodník. Ten se v OS tváří jako obyčejný serial port a na ten se připojit s daným protokolem už není takový problém, akorát se člověk bez programovacích schopností moc neobejde. Takto funguje i ta jejich aplikace na wokna, používá přímo serial com.
6kWp MünchenEnerg.; 2x Victron MPPT 150/70, 1x Victron MPPT 150/35; 25kWh(30kWh max) 48V LiFePO4 (mivvy + CALB čína); 2x EPEver iPower 5000 48V, 1x Victron Phoenix 3000
-
- Příspěvky: 137
- Registrován: pon srp 16, 2021 8:35 pm
- Reputace: 9
Re: Ostrov pod kopcem
A ty nečteš data přímo z Epeveru přes RS485?
D34: 3,3kWp 174° (6*235 Wp + 6*310 Wp) + EPsolar Tracer 6420AN + Epsolar IPower IP5000-42-Plus-T + 4* VRLA GEL 12V/150Ah + 16*LiFePo4/120Ah, WIFI: 50Wp 174° + PWM KLX1230+3*VRLA AGM 12V/17Ah, Včely: 10Wp 180° + Epsolar LS LS1024B + VRLA AGM 12V/17Ah, Automatizace: 15 * Wemos D1 mini/lite
-
- Příspěvky: 58
- Registrován: pát čer 04, 2021 9:48 am
- Reputace: 9
- Lokalita: Opava
- Systémové napětí: 48V
- Výkon panelů [Wp]: 6000
- Kapacita baterie [kWh]: 20
- Chci prodávat energii: NE
- Chci/Mám dotaci: NE
- Bydliště: blízko Opavy
Re: Ostrov pod kopcem
Mohl bych, ale teď ho mám nahrazený za MKSB kvůli vyššímu napětí panelů a vyššímu proudu nabíjení, a ten nemá datovou komunikaci. Mám verzi bez wifi. Mám ale teď rozpracovaný projekt čtení parametrů z BMS na baterce tady od Mikela, je zajímavé, že tam je víc informací než v té jejich appce, ale ještě to nemám úplně hotové,
6kWp MünchenEnerg.; 2x Victron MPPT 150/70, 1x Victron MPPT 150/35; 25kWh(30kWh max) 48V LiFePO4 (mivvy + CALB čína); 2x EPEver iPower 5000 48V, 1x Victron Phoenix 3000
-
- Příspěvky: 458
- Registrován: čtv kvě 07, 2020 2:35 am
- Reputace: 39
Re: Ostrov pod kopcem
Taky mám baterku od Mikela, to vyčtení dat z BMS bych potřeboval jako sůl, ale koukám, že ty jseš jinej level programátor. K tomuhle se já nikdy nedostanu.TheCreezo píše:Mohl bych, ale teď ho mám nahrazený za MKSB kvůli vyššímu napětí panelů a vyššímu proudu nabíjení, a ten nemá datovou komunikaci. Mám verzi bez wifi. Mám ale teď rozpracovaný projekt čtení parametrů z BMS na baterce tady od Mikela, je zajímavé, že tam je víc informací než v té jejich appce, ale ještě to nemám úplně hotové,
7,5 kWp
--východ == 2,25 kWp == Epever Tracer 5415AN
--Jih ===== 3,00 kWp == Epever Tracer 8420AN
--Západ == 2,25 kWp == Epever Tracer 5415AN
2x Axpert king1 Parallel
3x150ah Lion
--východ == 2,25 kWp == Epever Tracer 5415AN
--Jih ===== 3,00 kWp == Epever Tracer 8420AN
--Západ == 2,25 kWp == Epever Tracer 5415AN
2x Axpert king1 Parallel
3x150ah Lion
-
- Příspěvky: 58
- Registrován: pát čer 04, 2021 9:48 am
- Reputace: 9
- Lokalita: Opava
- Systémové napětí: 48V
- Výkon panelů [Wp]: 6000
- Kapacita baterie [kWh]: 20
- Chci prodávat energii: NE
- Chci/Mám dotaci: NE
- Bydliště: blízko Opavy
Re: Ostrov pod kopcem
Taková malá ochutnávka:
Je tam navíc počet cyklů, maximální kapacita a dokonce je tam přístup k oběma teplotním čidlům. Další věci jako verze, sériové číslo a datum výroby už mi tak zajímavé nepřijdou.
Kód: Vybrat vše
BMS info received: DD 03 00 1B 0A 62 FF 51 28 D4 2E E0 00 22 2A 6B 00 00 00 00 00 00 26 57 03 08 02 0B 36 0B 2E FA 64 77
Response boundaries are correct
Response type: 3
Response status is OK
Content length: 27
Total Voltage: 26.58
Current: 209.91 --- tohle mám ještě špatně
Residual Capacity: 104.52
Nominal Capacity: 120.0
Cycles: 34
Balancing cell
0: false
1: false
2: false
3: false
4: false
5: false
6: false
7: false
8: false
9: false
10: false
11: false
12: false
13: false
14: false
15: false
16: false
17: false
18: false
19: false
20: false
21: false
22: false
23: false
24: false
25: false
26: false
27: false
28: false
29: false
30: false
31: false
SOC: 87
Charging opened: true
Discharging opened: true
NTCs: 2
NTC1: 13.9
NTC2: 13.1
6kWp MünchenEnerg.; 2x Victron MPPT 150/70, 1x Victron MPPT 150/35; 25kWh(30kWh max) 48V LiFePO4 (mivvy + CALB čína); 2x EPEver iPower 5000 48V, 1x Victron Phoenix 3000
-
- Příspěvky: 90
- Registrován: stř bře 30, 2022 8:53 am
- Reputace: 2
- Lokalita: Bratislava
- Systémové napětí: 48V
- Výkon panelů [Wp]: 4340
- Kapacita baterie [kWh]: 9.6
Re: Ostrov pod kopcem
Uz sa mi to za vcera podarilo rozbehat tak ako som si to predstavoval. Cez eBox Wifi 01 (modra krabicka) si posielam RAW data do Nodered kde mi to uprace a hodi do tabulky uz samotny nodered. Takze som spokojny. Nechcel som ist moc nestou dalsej ESP krabicky ked tie data existuju priamo v Epevery. Este budem musiet pockat na dodavku Epever menica prikupit mu dalsiu modru wifi krabicku a dobastlit aj Load data z neho.
Pomohol som si sablonou tu : https://www.youtube.com/watch?v=V21DxV9H6vE
A vysledok zatial asi takto
Pomohol som si sablonou tu : https://www.youtube.com/watch?v=V21DxV9H6vE
A vysledok zatial asi takto
FVE 4,3kWp (4x Longi 535Wp 4x DAH 550Wp Sériovo/Juh) | Growatt SPF 5000ES | 4kWh(Čína)+6kWh(Mivvy)
-
- Moderátor
- Příspěvky: 6204
- Registrován: pon srp 16, 2021 9:31 pm
- Reputace: 842
- Lokalita: blízko Brna
- Systémové napětí: 24V
- Výkon panelů [Wp]: 13+ kWp
- Kapacita baterie [kWh]: 40+15
- Chci prodávat energii: NE
- Chci/Mám dotaci: NE
- Bydliště: blízko Brna
Re: Ostrov pod kopcem
Tak na tohle by chtělo návod pro úplný blbce, jako jsem třeba já, aby si to mohli nastavit a zprovoznit celé
Teda s tím, že třeba těch epeverů je šest a podobně 


13,38 kWp: 9850 Wp Jih, 2040 Wp Východ, 1490 Wp Západ
Regulátory Epever a Victron
Phoenix 5 kVA + MP 24/5000 (můj byt + wifi/kamery/atd. + máti byt)
MP2 24/5000 vytěžování do akumulačních kamen
Epever 3kW vytěžování do bojlerů + žebříky
1 kW "nabíječka" 24 V
40 680 Wh staré olovo 15 258 Wh Li-Ion
záloha čerpadla ve sklepě MP12/3000/120-16 + 100Ah 12V monbat
Modře píši jako moderátor, černě jako člen.
Regulátory Epever a Victron
Phoenix 5 kVA + MP 24/5000 (můj byt + wifi/kamery/atd. + máti byt)
MP2 24/5000 vytěžování do akumulačních kamen
Epever 3kW vytěžování do bojlerů + žebříky
1 kW "nabíječka" 24 V
40 680 Wh staré olovo 15 258 Wh Li-Ion
záloha čerpadla ve sklepě MP12/3000/120-16 + 100Ah 12V monbat
Modře píši jako moderátor, černě jako člen.
-
- Příspěvky: 90
- Registrován: stř bře 30, 2022 8:53 am
- Reputace: 2
- Lokalita: Bratislava
- Systémové napětí: 48V
- Výkon panelů [Wp]: 4340
- Kapacita baterie [kWh]: 9.6
Re: Ostrov pod kopcem
Sam sa este len ucim. Co sa tyka automatizacie tak uz par rokov sa tomu venujem a mam doma par IOT zariadeni no solar je pre mna nove hobby ktore urcite do buducna budem chciet velmi integrovat aj do domacej automatizacie.
FVE 4,3kWp (4x Longi 535Wp 4x DAH 550Wp Sériovo/Juh) | Growatt SPF 5000ES | 4kWh(Čína)+6kWh(Mivvy)
-
- Příspěvky: 58
- Registrován: pát čer 04, 2021 9:48 am
- Reputace: 9
- Lokalita: Opava
- Systémové napětí: 48V
- Výkon panelů [Wp]: 6000
- Kapacita baterie [kWh]: 20
- Chci prodávat energii: NE
- Chci/Mám dotaci: NE
- Bydliště: blízko Opavy
Re: Ostrov pod kopcem
To jsme na tom asi podobně, mám hotových spoustu projektů na automatizaci, ale v kombinaci s PV je to trochu vyšší úroveň. Hlavně když člověk opustí komfort 12V a maximálně jednotek A a vrhá se do světa 100V a 150A.
6kWp MünchenEnerg.; 2x Victron MPPT 150/70, 1x Victron MPPT 150/35; 25kWh(30kWh max) 48V LiFePO4 (mivvy + CALB čína); 2x EPEver iPower 5000 48V, 1x Victron Phoenix 3000
-
- Příspěvky: 58
- Registrován: pát čer 04, 2021 9:48 am
- Reputace: 9
- Lokalita: Opava
- Systémové napětí: 48V
- Výkon panelů [Wp]: 6000
- Kapacita baterie [kWh]: 20
- Chci prodávat energii: NE
- Chci/Mám dotaci: NE
- Bydliště: blízko Opavy
Re: Ostrov pod kopcem
Mám hotový první, alespoň nějak funkční, build čtečky z BMS. Grafy tak mám mnohem přesnější. Konečně se mi podařilo zajistit, aby se BT nezasekávalo v chybě nebo se z ní umělo nějak dostat.
Přihodil jsem tam i výstup z BMS (kromě datumu výroby).
Přihodil jsem tam i výstup z BMS (kromě datumu výroby).
6kWp MünchenEnerg.; 2x Victron MPPT 150/70, 1x Victron MPPT 150/35; 25kWh(30kWh max) 48V LiFePO4 (mivvy + CALB čína); 2x EPEver iPower 5000 48V, 1x Victron Phoenix 3000
-
- Příspěvky: 328
- Registrován: čtv bře 20, 2014 7:20 am
- Reputace: 33
- Lokalita: Opavsko
- Systémové napětí: 48V
- Výkon panelů [Wp]: 9375
- Kapacita baterie [kWh]: 30
- Chci prodávat energii: NE
- Chci/Mám dotaci: NE
- Bydliště: Hlučínsko
Re: Ostrov pod kopcem
Pokud tomu dobře rozumím, tak máš všechny údaje v grafaně vytažené z BMS, tedy kromě napětí panelů.
-
- Příspěvky: 58
- Registrován: pát čer 04, 2021 9:48 am
- Reputace: 9
- Lokalita: Opava
- Systémové napětí: 48V
- Výkon panelů [Wp]: 6000
- Kapacita baterie [kWh]: 20
- Chci prodávat energii: NE
- Chci/Mám dotaci: NE
- Bydliště: blízko Opavy
Re: Ostrov pod kopcem
Přesně tak, dneškem počínaje.bol-St píše:Pokud tomu dobře rozumím, tak máš všechny údaje v grafaně vytažené z BMS, tedy kromě napětí panelů.
Reálně jsou tam 2 další napětí, které nejdou z BMS. Napětí na uzlu baterie a napětí na panelech.
6kWp MünchenEnerg.; 2x Victron MPPT 150/70, 1x Victron MPPT 150/35; 25kWh(30kWh max) 48V LiFePO4 (mivvy + CALB čína); 2x EPEver iPower 5000 48V, 1x Victron Phoenix 3000
-
- Příspěvky: 58
- Registrován: pát čer 04, 2021 9:48 am
- Reputace: 9
- Lokalita: Opava
- Systémové napětí: 48V
- Výkon panelů [Wp]: 6000
- Kapacita baterie [kWh]: 20
- Chci prodávat energii: NE
- Chci/Mám dotaci: NE
- Bydliště: blízko Opavy
Re: Ostrov pod kopcem
Pozitivní zprávy. Info o balancování je i v těch jednodušších BMS dostupné, přestože v appce nejsou.
https://fve.svabek.eu/d/wjvoVV_nk/bms?o ... efresh=30s
Edit:
ale chová se to trochu podivně, vždy se spouští několik článků najednou, tak to asi nebude tak dokonalé
https://fve.svabek.eu/d/wjvoVV_nk/bms?o ... efresh=30s
Edit:
ale chová se to trochu podivně, vždy se spouští několik článků najednou, tak to asi nebude tak dokonalé
6kWp MünchenEnerg.; 2x Victron MPPT 150/70, 1x Victron MPPT 150/35; 25kWh(30kWh max) 48V LiFePO4 (mivvy + CALB čína); 2x EPEver iPower 5000 48V, 1x Victron Phoenix 3000
-
- Příspěvky: 58
- Registrován: pát čer 04, 2021 9:48 am
- Reputace: 9
- Lokalita: Opava
- Systémové napětí: 48V
- Výkon panelů [Wp]: 6000
- Kapacita baterie [kWh]: 20
- Chci prodávat energii: NE
- Chci/Mám dotaci: NE
- Bydliště: blízko Opavy
Re: Ostrov pod kopcem
Už delší dobu jsem tady nedal nějakou aktualizaci, tak by to chtělo napravit.
Celkem už jsem vyzkoušel 3 regulátory, MKSB 60A, EPEver 20A a Victron 35A a musím uznat, že MKSB je sice nejlevnější, ale kvalitativně fakt nejhorší. Měří proud o 30 % mimo, pouští do baterky docela nepříjemné zvlnění (ruší měření) a občas je i hlučný.
EPEver mě docela potěšil. Měří přijatelně přesně, s kabelem se dá "pohodlně" konfigurovat (programové prostředí je dost křehké, ale funguje, když má člověk trpělivost). S tímto regulátorem jsem nemusel ani tak moc filtrovat měření.
A nakonec Victron. No, asi se nemusím moc rozepisovat, funguje asi jako Victron. Ovládání super, BT připojení taky. Chvíli mu trvá než si vůbec všimne, že by se měl zapnout, ale to je možná i plus, protože když omylem zapnu přívod z panelů, tak jej můžu ihned zase odpojit aniž bych si upálil pojistky/odpojovač. Jedinou výtku mám k tomu, že když má na vstupu z panelů napětí tak vydává vysokofrekvenční pískání nezávisle na aktuálním výkonu.
Další aktualizace:
Vyměnil jsem panely na zkušební instalaci za 2x 500Wp, nakonec jsem zůstal u Victronu SS 150|35.
Přidal jsem BMV-712 Smart a propojil přes BT s reglem.
Přetoky posílám přes relé do bojleru 120l přes 120V měnič (350W na 1400W spirále díky sníženému napětí)
Ve výstavbě:
Stání pro auto už dostává pomalu střechu. Mám namontované 4 panely z 10 a už teď mám mnoho poznatků:
1) Vždy ukládat panely tak aby byly kolmo k profilu a ne kolmo k okrajům profilů.
2) Dávám panely přímo na profil a mezi panely mám nacpané těsnění. Neteče to ... až na rohy.
3) Voda je prevít a teče fakt všude možně. To znamená, že to sice neteče mezi panely, ale po okrajích a uvnitř profilů ano a pak kape ze spoje profilu.
4) 500Wp panel je fakt velký a blbě se s ním manipuluje, ale tím, že jich je méně jde práce rychleji a stačí méně konstrukčního materiálu.
Postup ve čtení dat z JBD BMS:
Včera jsem rozchodil čtení napětí konkrétních článků. Bohužel tady končí dostupná dokumentace a dál bych musel odposlouchat komunikaci mezi Androidem a BMS v obou směrech, co se mi zatím nedaří. Z komunikace mám bohužel pouze odpovědi z BMS, ty se sice hodí, ale neznám příkaz, kterým se na ně dotázat. Nechci se pouštět do moc velkých experimentů, protože se mi povedlo skoro zcihlit BMS jen tím, že jsem měnil parametry a došlo k zapsání parametru mimo povolený rozsah.
Nechám to chvíli běžet a uvidím. Vím, že tam je skrytý error, který způsobí zaseknutí BT asi po 7 dnech činnosti, na ten zatím nemám řešení a možná ani nikdy mít nebudu, hádám, že je to chyba někde v BT/dbus knihovně v linuxu. Asi postačí udělat každých 24 hodin reset řídícího programu a bude po problémech.
Celkem už jsem vyzkoušel 3 regulátory, MKSB 60A, EPEver 20A a Victron 35A a musím uznat, že MKSB je sice nejlevnější, ale kvalitativně fakt nejhorší. Měří proud o 30 % mimo, pouští do baterky docela nepříjemné zvlnění (ruší měření) a občas je i hlučný.
EPEver mě docela potěšil. Měří přijatelně přesně, s kabelem se dá "pohodlně" konfigurovat (programové prostředí je dost křehké, ale funguje, když má člověk trpělivost). S tímto regulátorem jsem nemusel ani tak moc filtrovat měření.
A nakonec Victron. No, asi se nemusím moc rozepisovat, funguje asi jako Victron. Ovládání super, BT připojení taky. Chvíli mu trvá než si vůbec všimne, že by se měl zapnout, ale to je možná i plus, protože když omylem zapnu přívod z panelů, tak jej můžu ihned zase odpojit aniž bych si upálil pojistky/odpojovač. Jedinou výtku mám k tomu, že když má na vstupu z panelů napětí tak vydává vysokofrekvenční pískání nezávisle na aktuálním výkonu.
Další aktualizace:
Vyměnil jsem panely na zkušební instalaci za 2x 500Wp, nakonec jsem zůstal u Victronu SS 150|35.
Přidal jsem BMV-712 Smart a propojil přes BT s reglem.
Přetoky posílám přes relé do bojleru 120l přes 120V měnič (350W na 1400W spirále díky sníženému napětí)
Ve výstavbě:
Stání pro auto už dostává pomalu střechu. Mám namontované 4 panely z 10 a už teď mám mnoho poznatků:
1) Vždy ukládat panely tak aby byly kolmo k profilu a ne kolmo k okrajům profilů.
2) Dávám panely přímo na profil a mezi panely mám nacpané těsnění. Neteče to ... až na rohy.
3) Voda je prevít a teče fakt všude možně. To znamená, že to sice neteče mezi panely, ale po okrajích a uvnitř profilů ano a pak kape ze spoje profilu.
4) 500Wp panel je fakt velký a blbě se s ním manipuluje, ale tím, že jich je méně jde práce rychleji a stačí méně konstrukčního materiálu.
Postup ve čtení dat z JBD BMS:
Včera jsem rozchodil čtení napětí konkrétních článků. Bohužel tady končí dostupná dokumentace a dál bych musel odposlouchat komunikaci mezi Androidem a BMS v obou směrech, co se mi zatím nedaří. Z komunikace mám bohužel pouze odpovědi z BMS, ty se sice hodí, ale neznám příkaz, kterým se na ně dotázat. Nechci se pouštět do moc velkých experimentů, protože se mi povedlo skoro zcihlit BMS jen tím, že jsem měnil parametry a došlo k zapsání parametru mimo povolený rozsah.
Nechám to chvíli běžet a uvidím. Vím, že tam je skrytý error, který způsobí zaseknutí BT asi po 7 dnech činnosti, na ten zatím nemám řešení a možná ani nikdy mít nebudu, hádám, že je to chyba někde v BT/dbus knihovně v linuxu. Asi postačí udělat každých 24 hodin reset řídícího programu a bude po problémech.
6kWp MünchenEnerg.; 2x Victron MPPT 150/70, 1x Victron MPPT 150/35; 25kWh(30kWh max) 48V LiFePO4 (mivvy + CALB čína); 2x EPEver iPower 5000 48V, 1x Victron Phoenix 3000
Kdo je online
Uživatelé prohlížející si toto fórum: Claudebot [Bot], Semrush [Bot] a 1 host