Bel a jištění panelů
Souhrn tématu
Diskuze se zaměřuje na správné jištění solárních panelů s regulátorem Bel, včetně doporučení pojistek a jističů pro bezpečný provoz. Uživatelé sdílejí zkušenosti s ochranou proti zkratům, významem rychlých tavných pojistek a problematikou uzemnění v IT sítích. Důraz je kladen na výběr vhodného jističe a chrániče, který zvládne i stejnosměrnou složku proudu a zajistí bezpečnost zařízení i uživatele.
- remykczech
- Příspěvky: 55
- Registrován: úte čer 07, 2022 2:41 pm
- Reputace:4
- Lokalita: okolí Brna
Re: Bel a jištění panelů
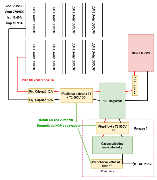
Ahojte, Prispeju do tematu dotazem.
Panely budu montovat na plechovou strechu garaze, nic na dome uzemneno neni, "zatim" se blesky zdejsi lokalite vyhybaji (tzn. Predpokladam ze na primy zasah je minimalni sance), dava tento diagram v moji situaci smysl? Garaz je hned u domu, DC povede hned do kotelny v chranickach, kazdy pol samostatne
Oblast v prerusovane care je zatim v "teoreticke rovine" ze by se "nekdy casem pripadne udelala".
Dekuji za poznatky.
Jde mi o to, abych co nejvice ochranil pripadne budouci baterie, menic a elektroniku za nim (miner, mrazak).
Panely budu montovat na plechovou strechu garaze, nic na dome uzemneno neni, "zatim" se blesky zdejsi lokalite vyhybaji (tzn. Predpokladam ze na primy zasah je minimalni sance), dava tento diagram v moji situaci smysl? Garaz je hned u domu, DC povede hned do kotelny v chranickach, kazdy pol samostatne
Oblast v prerusovane care je zatim v "teoreticke rovine" ze by se "nekdy casem pripadne udelala".
Dekuji za poznatky.
Jde mi o to, abych co nejvice ochranil pripadne budouci baterie, menic a elektroniku za nim (miner, mrazak).
https://SecreLocal.com - Lit1le KittySofiiaMaria LunaGoddess SigalKate Katysha - No Verify - Anonymous Adult Dating - Live Local Private Lady Chat
- stucel
- Příspěvky: 15
- Registrován: stř led 19, 2022 11:17 am
- Reputace:0
- Lokalita: Praha
- Systémové napětí: 48V
- Výkon panelů [Wp]: 6 kW
- Kapacita baterie [kWh]: 14 kWh
- Chci prodávat energii: NE
- Chci/Mám dotaci: NE
- Bydliště: Praha
Re: Bel a jištění panelů
Doporučuji, co se týče velikosti pojistky před přepěťovkou se podívat na článek a jiné další.
https://www.svodice-prepeti.cz/problema ... eho-napeti
https://www.svodice-prepeti.cz/problema ... eho-napeti
- Jarin
- Příspěvky: 103
- Registrován: ned říj 24, 2021 10:07 pm
- Reputace:1
Re: Bel a jištění panelů
Já bych ještě měl dotaz k jištění za Belem, směrem k bojleru. Kvůli zkratu a pro možnost odpojit bojler od Belu mám hned za ním odpínač s válcovou pojistkou. Ale jak ošetřit, kdyby došlo ke kontaktu spirála-plášť bojleru?
Bojler je přes PE vodič z DS přizemněn, ale Bel má oba výstupy "v luftu", takže v případě probití Belu na kostru se okruh nespojí a pojistka za Belem nevybavi.
Jak to řešíte? Možná lze nechat být, vlastně by kvůli stejnému principu nemohlo ani dojít k úrazu el.proudem. Ani přes člověka by se ten okruh neuzavře. Ale přijde mi to takové divné.
Navíc jsem kvůli případnému rušení z Belu chtěl použít k bojleru stíněný kabel. Tam se stínění opět musí přizemnit. Ale není kam.
Co takhle jeden AC vývod z Belu zemnit?
Bojler je přes PE vodič z DS přizemněn, ale Bel má oba výstupy "v luftu", takže v případě probití Belu na kostru se okruh nespojí a pojistka za Belem nevybavi.
Jak to řešíte? Možná lze nechat být, vlastně by kvůli stejnému principu nemohlo ani dojít k úrazu el.proudem. Ani přes člověka by se ten okruh neuzavře. Ale přijde mi to takové divné.
Navíc jsem kvůli případnému rušení z Belu chtěl použít k bojleru stíněný kabel. Tam se stínění opět musí přizemnit. Ale není kam.
Co takhle jeden AC vývod z Belu zemnit?
- cipis
- Moderátor
- Příspěvky: 6896
- Registrován: pon srp 16, 2021 9:31 pm
- Reputace:961
- Lokalita: blízko Brna
- Systémové napětí: 24V
- Výkon panelů [Wp]: 13+ kWp
- Kapacita baterie [kWh]: 40+26
- Chci prodávat energii: NE
- Chci/Mám dotaci: NE
- Bydliště: blízko Brna
Re: Bel a jištění panelů
Tak ten odpinac udelej dvojity, ci dvojity jistic, a jisti oba fazove vodice.
Stineni mas prece kam zapojit, bojler mas snad uzemneny, ne?
Stineni mas prece kam zapojit, bojler mas snad uzemneny, ne?
16+ kWp: 9850 Wp Jih, 2040 Wp Východ, 1490 Wp Západ, 2700 Wp mikroinvertory
Regulátory Epever a Victron
MP 24/5000 + Deye mikroinvertory 1+2,2 kW (můj byt + máti byt)
MP 24/1200 inet, sit, kamery atd.
Phoenix 24/5000 vytěžování do akumulačních kamen
Epever 3kW vytěžování do bojlerů + žebříky
1 kW "nabíječka" 24 V
40+ kWh staré olovo 26+ kWh Li-Ion
několik dalších MP jako záložní zdroje na různých místech
Modře píši jako moderátor, černě jako člen.
Regulátory Epever a Victron
MP 24/5000 + Deye mikroinvertory 1+2,2 kW (můj byt + máti byt)
MP 24/1200 inet, sit, kamery atd.
Phoenix 24/5000 vytěžování do akumulačních kamen
Epever 3kW vytěžování do bojlerů + žebříky
1 kW "nabíječka" 24 V
40+ kWh staré olovo 26+ kWh Li-Ion
několik dalších MP jako záložní zdroje na různých místech
Modře píši jako moderátor, černě jako člen.
- Jarin
- Příspěvky: 103
- Registrován: ned říj 24, 2021 10:07 pm
- Reputace:1
Re: Bel a jištění panelů
S tím stíněním máš pravdu, nějak jsem si neuvědomil, v že stačí přizemnit stínění jen na jedné straně, ne nutně na obou. Díky.
Ale s tím dvojím jištěním - tedy obou fází z Belu - nějak nechápu, jak by to fungovalo. Když bude průraz na plášť bojleru, tak přeci nevybavi žádný jistič, ať na jedné či druhé fázi. Okruh se neuzavře. Musel by být přizemněn jeden z vývodů Belu. A to nevím, v zda je možné udělat.
Ale s tím dvojím jištěním - tedy obou fází z Belu - nějak nechápu, jak by to fungovalo. Když bude průraz na plášť bojleru, tak přeci nevybavi žádný jistič, ať na jedné či druhé fázi. Okruh se neuzavře. Musel by být přizemněn jeden z vývodů Belu. A to nevím, v zda je možné udělat.
- cipis
- Moderátor
- Příspěvky: 6896
- Registrován: pon srp 16, 2021 9:31 pm
- Reputace:961
- Lokalita: blízko Brna
- Systémové napětí: 24V
- Výkon panelů [Wp]: 13+ kWp
- Kapacita baterie [kWh]: 40+26
- Chci prodávat energii: NE
- Chci/Mám dotaci: NE
- Bydliště: blízko Brna
Re: Bel a jištění panelů
Jaktoze nevybavi? Ten vodic pujde do zeme, tj. "nuloveho" odporu, takze to vybavi na nadproud.
Pripadne muzes dat jisticochranic, ale musi byt tridy B, kvuli tomu vystupu BELu, ale to se prohnes.
Pripadne muzes dat jisticochranic, ale musi byt tridy B, kvuli tomu vystupu BELu, ale to se prohnes.
16+ kWp: 9850 Wp Jih, 2040 Wp Východ, 1490 Wp Západ, 2700 Wp mikroinvertory
Regulátory Epever a Victron
MP 24/5000 + Deye mikroinvertory 1+2,2 kW (můj byt + máti byt)
MP 24/1200 inet, sit, kamery atd.
Phoenix 24/5000 vytěžování do akumulačních kamen
Epever 3kW vytěžování do bojlerů + žebříky
1 kW "nabíječka" 24 V
40+ kWh staré olovo 26+ kWh Li-Ion
několik dalších MP jako záložní zdroje na různých místech
Modře píši jako moderátor, černě jako člen.
Regulátory Epever a Victron
MP 24/5000 + Deye mikroinvertory 1+2,2 kW (můj byt + máti byt)
MP 24/1200 inet, sit, kamery atd.
Phoenix 24/5000 vytěžování do akumulačních kamen
Epever 3kW vytěžování do bojlerů + žebříky
1 kW "nabíječka" 24 V
40+ kWh staré olovo 26+ kWh Li-Ion
několik dalších MP jako záložní zdroje na různých místech
Modře píši jako moderátor, černě jako člen.
- Jarin
- Příspěvky: 103
- Registrován: ned říj 24, 2021 10:07 pm
- Reputace:1
Re: Bel a jištění panelů
Nevím, jestli si rozumíme, takže jsem udělal náčrtek, jak to mám já a jak to myslím. Zde je vidět, že průrazem na plášť bojleru = na zem se obvod nemůže uzavřít, a tudíž pojistka nevybaví.
- Kostěj
- Příspěvky: 887
- Registrován: úte úno 25, 2014 9:33 pm
- Reputace:116
- Lokalita: Dobrovicko
- Systémové napětí: ~60 V
- Výkon panelů [Wp]: 9200
- Kapacita baterie [kWh]: 34
- Chci prodávat energii: NE
- Chci/Mám dotaci: NE
Re: Bel a jištění panelů
Ani ve schematu od belu nejsou na výstupu (k bojleru) pojistky. Stejně nemají šanci vypnout, prostě panely jsou měkký zdroj, nedokážou dát tolik proudu, aby pojistka spolehlivě vypla. Za mne: Nejistit, je to blbost.cipis píše:Jaktoze nevybavi? Ten vodic pujde do zeme, tj. "nuloveho" odporu, takze to vybavi na nadproud.
7.8kWp (12x650Wp jih 35°: 2p3s EpeverTracer6420AN, 3p2s AxpertKing), AxpertKing 5kW/150V. LiFePo 34kWh: 18x280Ah (2022)+18x315Ah (2026). 2xJBDBMS-UART->ESP32->grafana+vytěžování 60V/4.8kW do NADO750. 5x280Wp (2013)-> přímotop.
- cipis
- Moderátor
- Příspěvky: 6896
- Registrován: pon srp 16, 2021 9:31 pm
- Reputace:961
- Lokalita: blízko Brna
- Systémové napětí: 24V
- Výkon panelů [Wp]: 13+ kWp
- Kapacita baterie [kWh]: 40+26
- Chci prodávat energii: NE
- Chci/Mám dotaci: NE
- Bydliště: blízko Brna
Re: Bel a jištění panelů
Ten kram je schopny dat 4kW, co to asi da do zkratu? Odvaris vystupni tranzistory, to vazne chces? A jeste mit na bojleru napeti okolo 110V na kazde te fazi?
Nejistit spotrebice je ta nejvetsi picovina, co muzes navrhnout!
A jeste bych tam dal ficko, ktere to cele odpoji, kdyz dojde k prvni poruse.
Nejistit spotrebice je ta nejvetsi picovina, co muzes navrhnout!
A jeste bych tam dal ficko, ktere to cele odpoji, kdyz dojde k prvni poruse.
16+ kWp: 9850 Wp Jih, 2040 Wp Východ, 1490 Wp Západ, 2700 Wp mikroinvertory
Regulátory Epever a Victron
MP 24/5000 + Deye mikroinvertory 1+2,2 kW (můj byt + máti byt)
MP 24/1200 inet, sit, kamery atd.
Phoenix 24/5000 vytěžování do akumulačních kamen
Epever 3kW vytěžování do bojlerů + žebříky
1 kW "nabíječka" 24 V
40+ kWh staré olovo 26+ kWh Li-Ion
několik dalších MP jako záložní zdroje na různých místech
Modře píši jako moderátor, černě jako člen.
Regulátory Epever a Victron
MP 24/5000 + Deye mikroinvertory 1+2,2 kW (můj byt + máti byt)
MP 24/1200 inet, sit, kamery atd.
Phoenix 24/5000 vytěžování do akumulačních kamen
Epever 3kW vytěžování do bojlerů + žebříky
1 kW "nabíječka" 24 V
40+ kWh staré olovo 26+ kWh Li-Ion
několik dalších MP jako záložní zdroje na různých místech
Modře píši jako moderátor, černě jako člen.
- Jarin
- Příspěvky: 103
- Registrován: ned říj 24, 2021 10:07 pm
- Reputace:1
Re: Bel a jištění panelů
Jistit to chci, jen stále si myslím, že jistič nevybaví. Aspoň ne podle toho mého schématu.
Nad fíčkem jsem taky uvažoval, ale nevím, jestli by bylo funkční, je u něj uvedeno jmenovité napětí 230V, což zde bude tak 130V. Ale vzhledem k tomu, funkcí je porovnání proudů tam-zpět a vybavení při rozdílu 30mA, tak by napětí nemělo hrát roli. Ale zase je tu stejný problém ... kam by se případný proud "ztrácel", když tam nebude ten okruh přes zem.
Nad fíčkem jsem taky uvažoval, ale nevím, jestli by bylo funkční, je u něj uvedeno jmenovité napětí 230V, což zde bude tak 130V. Ale vzhledem k tomu, funkcí je porovnání proudů tam-zpět a vybavení při rozdílu 30mA, tak by napětí nemělo hrát roli. Ale zase je tu stejný problém ... kam by se případný proud "ztrácel", když tam nebude ten okruh přes zem.
- cipis
- Moderátor
- Příspěvky: 6896
- Registrován: pon srp 16, 2021 9:31 pm
- Reputace:961
- Lokalita: blízko Brna
- Systémové napětí: 24V
- Výkon panelů [Wp]: 13+ kWp
- Kapacita baterie [kWh]: 40+26
- Chci prodávat energii: NE
- Chci/Mám dotaci: NE
- Bydliště: blízko Brna
Re: Bel a jištění panelů
Jak nevybavi? Kdyz se slusne spirala v pulce proti sobe, tak tam potece 2x vyssi proud. Vybavi jistic a kdyz tam budes mit jen jeden, tak jak odpojis ten druhy fazovy vodic, ktery podle normy odpojit musis? Kdyz odpoji jen ten jeden, tak na druhem fazovem vodici furt bude napeti. Proto se tam dava dvojity jistic, kdy pri vybaveni jedne spouste se mechanicky shodi i ta druha.
Podle te logiky, ze se to nikde neuzavre si teda budes bezne sahat na fazi v zasuvce atd.? Jen to zkus a rekneme si, kudy ten proud asi potece .. Zkus treba bosky po sprse, at tomu vyjdes vstrict ...
To ficko kvuli bordelu, co leze z BELu, tak nemuze byt standardni AC typ, ale aspon A, lepe B.
Asi bude lepsi jisticochranic, kterym to poresis oboje zaraz.
Podle te logiky, ze se to nikde neuzavre si teda budes bezne sahat na fazi v zasuvce atd.? Jen to zkus a rekneme si, kudy ten proud asi potece .. Zkus treba bosky po sprse, at tomu vyjdes vstrict ...
To ficko kvuli bordelu, co leze z BELu, tak nemuze byt standardni AC typ, ale aspon A, lepe B.
Asi bude lepsi jisticochranic, kterym to poresis oboje zaraz.
16+ kWp: 9850 Wp Jih, 2040 Wp Východ, 1490 Wp Západ, 2700 Wp mikroinvertory
Regulátory Epever a Victron
MP 24/5000 + Deye mikroinvertory 1+2,2 kW (můj byt + máti byt)
MP 24/1200 inet, sit, kamery atd.
Phoenix 24/5000 vytěžování do akumulačních kamen
Epever 3kW vytěžování do bojlerů + žebříky
1 kW "nabíječka" 24 V
40+ kWh staré olovo 26+ kWh Li-Ion
několik dalších MP jako záložní zdroje na různých místech
Modře píši jako moderátor, černě jako člen.
Regulátory Epever a Victron
MP 24/5000 + Deye mikroinvertory 1+2,2 kW (můj byt + máti byt)
MP 24/1200 inet, sit, kamery atd.
Phoenix 24/5000 vytěžování do akumulačních kamen
Epever 3kW vytěžování do bojlerů + žebříky
1 kW "nabíječka" 24 V
40+ kWh staré olovo 26+ kWh Li-Ion
několik dalších MP jako záložní zdroje na různých místech
Modře píši jako moderátor, černě jako člen.
- Kostěj
- Příspěvky: 887
- Registrován: úte úno 25, 2014 9:33 pm
- Reputace:116
- Lokalita: Dobrovicko
- Systémové napětí: ~60 V
- Výkon panelů [Wp]: 9200
- Kapacita baterie [kWh]: 34
- Chci prodávat energii: NE
- Chci/Mám dotaci: NE
Re: Bel a jištění panelů
Nedá mi to. Panely dávají 10A v bodě MPPT a dají možná 11A ve zkratu. I když jsou ve měniči kondenzátory, rozhodně bych se nespoléhal, že dokážou dávat tak velký proud po tak dlouhou dobu, že tu pojistku přepálí nebo vyrazí jistič. A než laborovat s chráničem, zda nedošlo ke zkratu topného tělesa na kostru a bádat nad tím, zda a kudy poteče vypínací proud, raději bych tam dal dva malé analogové voltmetry (kus za 4OKč Hadex), každý jedním koncem na kostru bojleru a druhým na jeden vývod topného tělesa a čas od času zkontroloval, že ukazují stejně.cipis píše:Jak nevybavi? Kdyz se slusne spirala v pulce proti sobe, tak tam potece 2x vyssi proud. Vybavi jistic...
7.8kWp (12x650Wp jih 35°: 2p3s EpeverTracer6420AN, 3p2s AxpertKing), AxpertKing 5kW/150V. LiFePo 34kWh: 18x280Ah (2022)+18x315Ah (2026). 2xJBDBMS-UART->ESP32->grafana+vytěžování 60V/4.8kW do NADO750. 5x280Wp (2013)-> přímotop.
- cipis
- Moderátor
- Příspěvky: 6896
- Registrován: pon srp 16, 2021 9:31 pm
- Reputace:961
- Lokalita: blízko Brna
- Systémové napětí: 24V
- Výkon panelů [Wp]: 13+ kWp
- Kapacita baterie [kWh]: 40+26
- Chci prodávat energii: NE
- Chci/Mám dotaci: NE
- Bydliště: blízko Brna
Re: Bel a jištění panelů
Sry, ale to je ještě větší debilita ...
Ale dělej, jak chceš, jestli tím někoho zabiješ, tak to bude tvůj problém a bude mi líto těch lidí, tebe ne, když vymýšlíš takové pičoviny.
Ale dělej, jak chceš, jestli tím někoho zabiješ, tak to bude tvůj problém a bude mi líto těch lidí, tebe ne, když vymýšlíš takové pičoviny.
16+ kWp: 9850 Wp Jih, 2040 Wp Východ, 1490 Wp Západ, 2700 Wp mikroinvertory
Regulátory Epever a Victron
MP 24/5000 + Deye mikroinvertory 1+2,2 kW (můj byt + máti byt)
MP 24/1200 inet, sit, kamery atd.
Phoenix 24/5000 vytěžování do akumulačních kamen
Epever 3kW vytěžování do bojlerů + žebříky
1 kW "nabíječka" 24 V
40+ kWh staré olovo 26+ kWh Li-Ion
několik dalších MP jako záložní zdroje na různých místech
Modře píši jako moderátor, černě jako člen.
Regulátory Epever a Victron
MP 24/5000 + Deye mikroinvertory 1+2,2 kW (můj byt + máti byt)
MP 24/1200 inet, sit, kamery atd.
Phoenix 24/5000 vytěžování do akumulačních kamen
Epever 3kW vytěžování do bojlerů + žebříky
1 kW "nabíječka" 24 V
40+ kWh staré olovo 26+ kWh Li-Ion
několik dalších MP jako záložní zdroje na různých místech
Modře píši jako moderátor, černě jako člen.
- Supra66
- Příspěvky: 17
- Registrován: pát srp 12, 2022 8:11 am
- Reputace:0
Re: Bel a jištění panelů
Já chtěl na výstup z Oplockeho použít tento chránič, ale teď si říkám jestli to bude fungovat...
RCCB RCD DC Electric Vehicle EV Charging Pile Residual Current breaker 2P 63A 30mA Type B 6KA
https://a.aliexpress.com/_mrNLFT6
RCCB RCD DC Electric Vehicle EV Charging Pile Residual Current breaker 2P 63A 30mA Type B 6KA
https://a.aliexpress.com/_mrNLFT6
- cipis
- Moderátor
- Příspěvky: 6896
- Registrován: pon srp 16, 2021 9:31 pm
- Reputace:961
- Lokalita: blízko Brna
- Systémové napětí: 24V
- Výkon panelů [Wp]: 13+ kWp
- Kapacita baterie [kWh]: 40+26
- Chci prodávat energii: NE
- Chci/Mám dotaci: NE
- Bydliště: blízko Brna
Re: Bel a jištění panelů
Pokud pomineme fakt, že je to z alíka, tak papírově má všechno, co je potřeba - jde hlavně o tu stejnosměrnou složku. Klasický starý chránič to nedá, nebude fungovat, chce to ty, co zvládají DC složku, no a ta B je "víc".
16+ kWp: 9850 Wp Jih, 2040 Wp Východ, 1490 Wp Západ, 2700 Wp mikroinvertory
Regulátory Epever a Victron
MP 24/5000 + Deye mikroinvertory 1+2,2 kW (můj byt + máti byt)
MP 24/1200 inet, sit, kamery atd.
Phoenix 24/5000 vytěžování do akumulačních kamen
Epever 3kW vytěžování do bojlerů + žebříky
1 kW "nabíječka" 24 V
40+ kWh staré olovo 26+ kWh Li-Ion
několik dalších MP jako záložní zdroje na různých místech
Modře píši jako moderátor, černě jako člen.
Regulátory Epever a Victron
MP 24/5000 + Deye mikroinvertory 1+2,2 kW (můj byt + máti byt)
MP 24/1200 inet, sit, kamery atd.
Phoenix 24/5000 vytěžování do akumulačních kamen
Epever 3kW vytěžování do bojlerů + žebříky
1 kW "nabíječka" 24 V
40+ kWh staré olovo 26+ kWh Li-Ion
několik dalších MP jako záložní zdroje na různých místech
Modře píši jako moderátor, černě jako člen.
- Jarin
- Příspěvky: 103
- Registrován: ned říj 24, 2021 10:07 pm
- Reputace:1
Re: Bel a jištění panelů
No vidíš, že jsme si nerozuměli. Ty myslíš šlus někde v půli spirály. Tato možnost mě nenapadla. A ano, zde by to bylo, jak píšeš. Zde tedy ten spřažený dvoujistič by byl opravdu lepší než odpojovače na válcové pojistky. Může to být ale klasický AC jistič?cipis píše:Kdyz se slusne spirala v pulce proti sobe, tak tam potece 2x vyssi proud. Vybavi jistic ...
Já měl zase na mysli případ, kdy by se spirála přerušila/přepálila a jen jeden přepálený konec by se dotknul té jímky, kde je spirála zastrčená, tzn. že by se dostala jedna z těch fází na plášť bojleru. Druhá by zůstala "uvězněná" ve spirále - bez dotyku na plášť.
No a zde se okruh neuzavře. Plášť bojleru je sice uzemněn, ale Bel ne, takže není jak uzavřít okruh. Proud by šel (zde ale vlastně nešel) např. z L1 fáze BELu do spirály, přes upálený konec na plášť bojleru, z bojleru do země, ale odtud se do BELu nemá kudy vrátit. Pojistka se tedy nepřepálí a na plášti bojleru je napětí.
- cipis
- Moderátor
- Příspěvky: 6896
- Registrován: pon srp 16, 2021 9:31 pm
- Reputace:961
- Lokalita: blízko Brna
- Systémové napětí: 24V
- Výkon panelů [Wp]: 13+ kWp
- Kapacita baterie [kWh]: 40+26
- Chci prodávat energii: NE
- Chci/Mám dotaci: NE
- Bydliště: blízko Brna
Re: Bel a jištění panelů
Proto také mluvím o tom jističochrániči, s char. A, lépe B, aby to vyplo i při té druhé poruše.
16+ kWp: 9850 Wp Jih, 2040 Wp Východ, 1490 Wp Západ, 2700 Wp mikroinvertory
Regulátory Epever a Victron
MP 24/5000 + Deye mikroinvertory 1+2,2 kW (můj byt + máti byt)
MP 24/1200 inet, sit, kamery atd.
Phoenix 24/5000 vytěžování do akumulačních kamen
Epever 3kW vytěžování do bojlerů + žebříky
1 kW "nabíječka" 24 V
40+ kWh staré olovo 26+ kWh Li-Ion
několik dalších MP jako záložní zdroje na různých místech
Modře píši jako moderátor, černě jako člen.
Regulátory Epever a Victron
MP 24/5000 + Deye mikroinvertory 1+2,2 kW (můj byt + máti byt)
MP 24/1200 inet, sit, kamery atd.
Phoenix 24/5000 vytěžování do akumulačních kamen
Epever 3kW vytěžování do bojlerů + žebříky
1 kW "nabíječka" 24 V
40+ kWh staré olovo 26+ kWh Li-Ion
několik dalších MP jako záložní zdroje na různých místech
Modře píši jako moderátor, černě jako člen.
- mirekcafa
- Příspěvky: 471
- Registrován: úte zář 06, 2022 2:47 pm
- Reputace:33
- Lokalita: českotřebovsko
- Systémové napětí: 48V
- Chci prodávat energii: NE
- Chci/Mám dotaci: NE
- Bydliště: českotřebovsko
Re: Bel a jištění panelů
[/quote]Jarin píše:Já měl zase na mysli případ, kdy by se spirála přerušila/přepálila a jen jeden přepálený konec by se dotknul té jímky, kde je spirála zastrčená, tzn. že by se dostala jedna z těch fází na plášť bojleru. Druhá by zůstala "uvězněná" ve spirále - bez dotyku na plášť.
Kontrukce toho tělesa by neměla ten dotyk dovolit, spirálaje tažená jakoby v kanálcích, pokud by se přepálila stáhne se v tom kanálku jako pero. Nicméně mě by zajímalo co by se stalo pokud by ta jímka prorezivěla a na tu spirálu by se dostala voda z bojleru....
Měnič Easun SMX II 5,6 Kw, 8x Huasun HTJ 445Wp stříbrný rám, bifaciální, Lifepo4 16x 105 AH JK BMS
- JiříK
- Příspěvky: 1041
- Registrován: pon bře 21, 2011 6:29 pm
- Reputace:73
- Bydliště: 345m n.m. v Chřibech
Re: Bel a jištění panelů
Mohl bych prosbu? Nakresli schema pro méně chápavé. Bel-fíčko-bojler. Díky moc.cipis píše:Proto také mluvím o tom jističochrániči, s char. A, lépe B, aby to vyplo i při té druhé poruše.
Pokud mě uvidíte tančit a nehraje hudba, vypněte, prosím, hlavní jistič...
- zbek
- Příspěvky: 444
- Registrován: ned bře 31, 2019 1:49 pm
- Reputace:19
Re: Bel a jištění panelů
Používáte někdo za Bel jistič a chránič ? Funguje to vůbec ? Za předpokladu že mam 2kwp v panelech a 2kw spirála, čím jistit aby to mělo smysl ?
Naposledy upravil(a) zbek dne pát zář 30, 2022 3:02 pm, celkem upraveno 1 x.
FV 3,57 Kwp měnič GW3648D-ES bat 4x pylontech us2000 .FV 2 Kwp měnič GW5048 D-ES bat 3x pylontech us2000
Kdo je online
Uživatelé procházející toto fórum: Claudebot [Bot]

